Mehrfachwartung
Das Formular Mehrfachwartung dient dazu, mehrere Artikel anhand mehrerer Prüfanweisungen in einem Vorgang effizient zu prüfen und zu warten.
Interaktion starten:
Um eine Interaktion im Formular zu starten, muss zunächst eine der folgenden Aktionen durchgeführt werden:
Funktionsbereich auswählen: Wählen Sie einen
Funktionsbereichaus der Liste der Artikelgruppen aus.Artikel erfassen: Erfassen Sie einen einzelnen Artikel
per Scan(z. B. Barcode oder RFID)
Allgemeine Daten:
Unter dem Abschnitt Allgemeine Daten können Sie, sofern erforderlich, einen Einsatzbericht zum aktuellen Datum hinzufügen.
Relevanz: Dies ist insbesondere dann relevant, wenn nach einem Einsatz eine Wartung notwendig wird (z. B. bei Nutzung einer Pumpe).
Kosten: Die erfassten Informationen ermöglichen es,
Kosten bei Bedarf dem Verursacher in Rechnungzu stellen.
Vor-Ort Prüfung:
Wenn die Checkbox Vor Ort-Prüfung aktiviert wird (z. B. bei der Prüfung einer Brandmeldeanlage – BMA), gelten folgende Besonderheiten:
Status/Position: Der Artikel bleibt in seinem
aktuellen Statusund an seinerbisherigen Position. Es findet keine physische Umbuchung statt.Dokumentation: In diesem Fall werden ausschließlich die ermittelten
Prüfdatenin der Mehrfachwartung dokumentiert.
Zu wartende Artikel
Nachdem die Auswahl aus dem Funktionsbereich und dessen Strukturbaum erfolgt ist, werden Ihnen (wie im Beispiel zu sehen) die zu prüfenden Artikel mit ihren Detailinformationen dargestellt.
Angezeigte Details:
Die Liste bietet eine klare Übersicht über alle Artikel, die der ausgewählten Kategorie/dem Funktionsbereich zugeordnet sind und einer Wartung unterzogen werden müssen:
Artikeldetails: Die eindeutige Kennzeichnung und Beschreibung des Artikels.
Prüfdaten: Das nächste fällige Prüfdatum oder die fällige Betriebsstundenanzahl (Kilometer/Betriebsstunden).
Standort: Der aktuelle physische Ort des Artikels.
Status: Der aktuelle Zustand des Artikels (z. B. Einsatzbereit, Defekt, Wartung fällig).
Nutzen: Diese Übersicht ermöglicht es dem Bearbeiter, die notwendigen Artikel für die Mehrfachwartung zu identifizieren und mit der Prüfung zu beginnen.
Auswahl prüfende Artikel
Unter Artikel scannen/suchen wählen Sie die zu prüfenden Artikel aus:
Per Doppelklick: Wählen Sie Artikel manuell aus der Liste.
Per Scannen: Erfassen Sie Artikel durch Scannen des ID-Codes (Barcode/RFID).
Die ausgewählten Artikel erscheinen anschließend in der Liste Zu wartende Artikel. Über den Button Weiter zur Prüfungsauswahl gelangen Sie zum entsprechenden nächsten Formular.
Im angezeigten Formular Zu wartende Artikel finden Sie alle ausgewählten Artikel mit ihren wesentlichen Informationen:
Inventarnummer/Laufende NummerID-Code/StatusTyp/PositionSeriennummer/ChargeWartungsfälligkeit
Wartungsfälligkeit (Ampel-System):
Die Wartungsfälligkeit wird über ein farbiges Ampel-Symbol (Smiley) dargestellt, das den Prüfstatus signalisiert:
🔴 Rot: Überfällige Wartung
🟡 Gelb: Wartung steht bevor
🟢 Grün: Keine anstehende Wartung
- Konfiguration: Die Anzahl der verbleibenden Tage bis zur nächsten Wartung für die gelbe Markierung lässt sich individuell vom Anwender konfigurieren.
Hervorhebung der Prüfanweisungen:
Gelb hinterlegte ArtikelunterDurchzuführende Prüfanweisungenbeziehen sich auf die im System hinterlegteVorlaufzeit, die in der jeweiligen Prüfanweisung definiert wurde. Diese Artikel erfordern in Kürze eine Prüfung.
Verfügbare Prüfanweisung
Im Abschnitt Verfügbare Prüfanweisungen für … wird angezeigt, für welchen Artikel aus dem Feld Zu wartende Artikel aktuell eine Prüfanweisung (z. B. Hauptuntersuchung, Durchsicht) zur Verfügung steht.
Fehlerbehandlung bei fehlender Anweisung:
Wichtig: Sollte für den ausgewählten Artikel keine Prüfanweisung hinterlegt sein, öffnet sich automatisch ein Hinweisdialog, der mitteilt, dass das Fortfahren nicht möglich ist. In diesem Fall kann auch nicht zur nächsten Stufe – den Prüfpunkten – weitergewechselt werden.
Durchzuführende Prüfanweisungen:
Im unteren Abschnitt Durchzuführende Prüfanweisungen mit betreffenden Artikeln finden Sie eine Übersicht aller Prüfanweisungen, die dem ausgewählten Artikel zugewiesen sind.
Prüfanweisung aufklappen: Durch Klicken auf das Pfeilsymbol (>) lässt sich die jeweilige Prüfanweisung aufklappen.
Artikeldetails überprüfen: Dadurch wird sichtbar,
welcher Artikelkonkret geprüft werden soll. Hier können Sie noch einmal die wichtigsten Details überprüfen, wie:ArtikelbezeichnungTypHerstellungsdatumSeriennummeretc.
Nach erfolgreicher Überprüfung der Details wechseln Sie mit dem Button Weiter zu den Prüfpunkten zur nächsten Prüfphase.
Prüfpunkte
Prüfpunkte und Istwerte:
Nachdem Sie die Prüfanweisung ausgewählt haben, gelangen Sie in das Formular Prüfpunkte, um die eigentliche Prüfung durchzuführen.
In der Sektion Werte zum Artikel sehen Sie den zuvor ausgewählten Artikel erneut mit seinen wesentlichen Identifikationsdaten.
Die zugehörige Prüfanweisung enthält eine detaillierte Liste von Prüfpunkten, also der Aspekte, die überprüft werden sollen.
Sollwerte: Die idealen oder erwarteten Messwerte des Prüfpunktes.Toleranzgrenzen: Die maximal zulässigen Abweichungen (unter- und überschreitbar) vom Sollwert.
Hinweis: Diese Informationen stammen aus den zuvor in den Stammdaten hinterlegten Prüfanweisungen. Sie bilden die Grundlage für die Beurteilung der Messergebnisse.
Soll- und Istwerte:
In der Sektion Prüfpunkte erfassen Sie die tatsächlichen Messergebnisse (Istwerte) und beurteilen die Abweichung von den Vorgaben (Sollwerte).
Werteingabe und Abweichung:
Sollwert-Anpassung: Die Sollwerte können bei Bedarf
manuell angepasstwerden – dies geschieht individuell für jeden Artikel.Istwert-Erfassung: Erfassen Sie den gemessenen
Istwert.Toleranzprüfung: Weicht ein Istwert vom Sollwert
außerhalb der erlaubten Toleranzab, wird diesfarblich markiert(rot) zur sofortigen visuellen Meldung.Automatisches Setzen: Der Button
Alle Istwerte auf den Sollwert setzenübernimmt automatisch den Sollwert für alle Prüfpunkte – sofern zutreffend.
Material- und Werkzeuginformationen:
Das Formular zeigt zusätzlich an, welches Material/Werkzeug laut der aktuellen Prüfanweisung erforderlich ist. Auch diese Informationen wurden in den Stammdaten vordefiniert.
Wenn Sie die Checkbox Material/Werkzeug aller Prüfpunkte anzeigen aktivieren, wechselt der Hinweistext oberhalb der Materialliste zu:
Benötigtes Material/Werkzeug laut Prüfanweisung(en)
Dabei werden alle benötigten Materialien und Werkzeuge aus sämtlichen Prüfpunkten der aktuellen Prüfanweisung gesammelt angezeigt.
Weiter mit dem Prüfprozess:
Nach Abschluss der Prüfpunkte können Sie den Prozess wie folgt fortsetzen:
Kosten erfassen: Mit dem Button
Weiter zu den Wartungskostengelangen Sie zur Eingabe von Kosten und Aufwänden.Kosten überspringen: Alternativ können Sie mit
Weiter zu den Artikeldatendirekt zum nächsten Formular springen und die Eingabe der Wartungskosten überspringen.
Artikeldaten
Dieses Formular dient der Aktualisierung der Nutzungsdaten des Artikels und der Klassifizierung der durchgeführten Wartungen.
Artikeldaten & Wartungsdaten:
In diesem Formular werden zwei Hauptbereiche dargestellt:
1. Artikeldaten:
Dieser Abschnitt enthält editierbare Werte, die manuell angepasst werden können, wie z. B.:
KilometerstandBetriebsstunden
Diese Werte beziehen sich auf den Zustand oder die Nutzung des jeweiligen Artikels und dienen als Grundlage für die Berechnung der nächsten fälligen Wartungstermine.
2. Wartungsdaten:
Hier befinden sich Informationen zu den geplanten oder durchgeführten Wartungen, die nach Art klassifiziert werden können.
- Einzelselektion über Checkboxen:
Jede Wartung kann individuell durch Anklicken der entsprechenden Checkbox markiert oder demarkiert werden:
Kostenpflichtig: Markiert die Wartung als abrechnungsrelevantGebrauchsprüfung: Markiert die Wartung als eine Routineprüfung nach Gebrauch (z.B nach einem Einsatz).Komplettauswahl über Buttons:
Mit diesen Buttons lassen sich alle Wartungen im Formular schnell und bequem in der jeweiligen Kategorie markieren
Alle Wartungen als kostenpflichtig markierenAlle Wartungen als Gebrauchsprüfung markieren
Mit diesen Buttons lassen sich alle Wartungen im Formular schnell und bequem in der jeweiligen Kategorie markieren – besonders hilfreich bei vielen Einträgen.
Fazit: Dieses Formular ermöglicht somit sowohl eine feingranulare Bearbeitung einzelner Werte als auch eine schnelle Massenbearbeitung über die bereitgestellten Buttons.
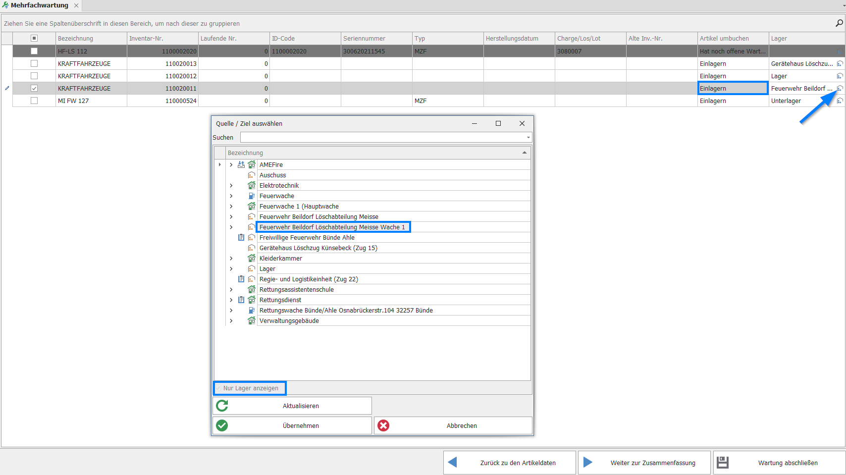
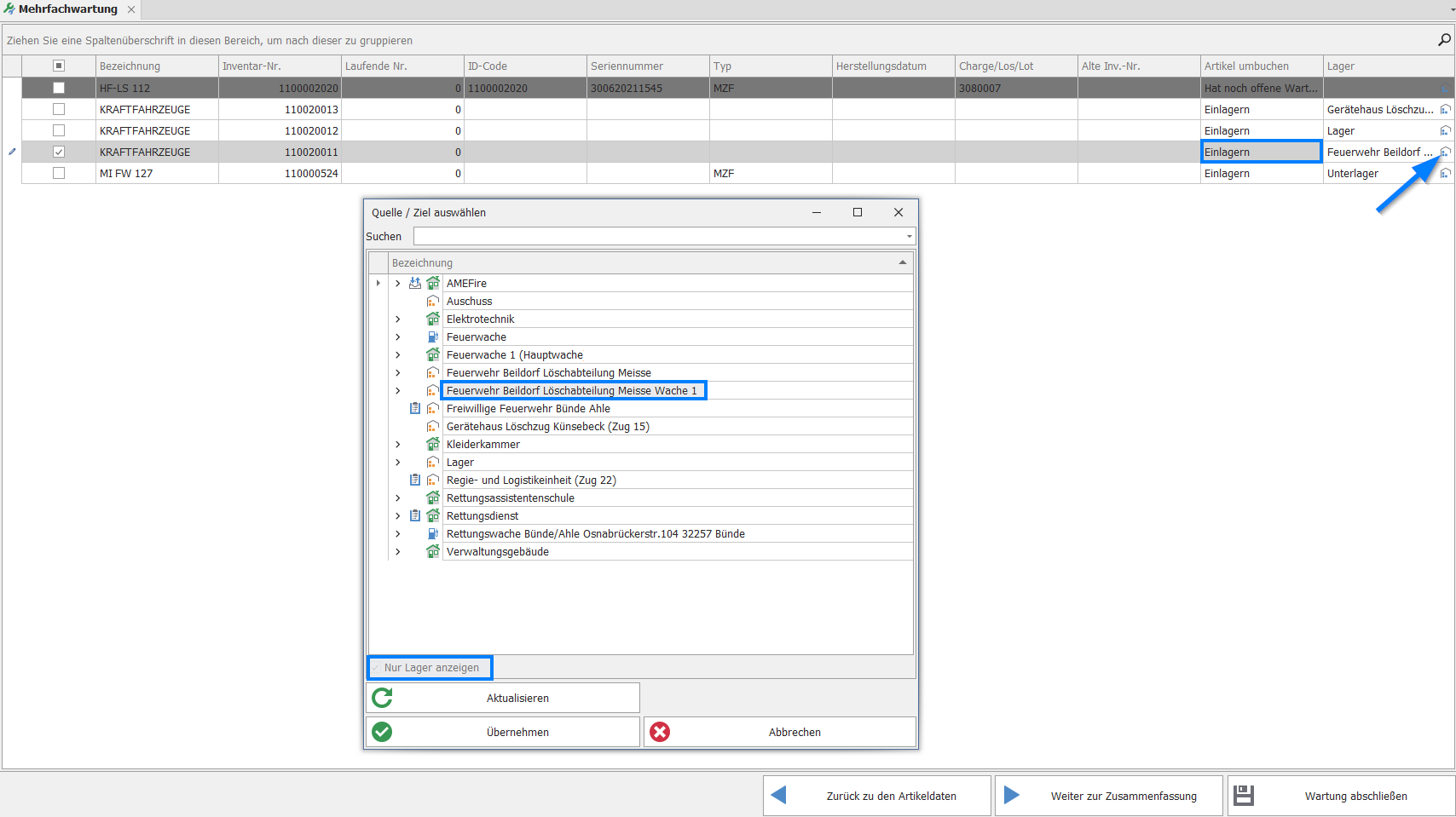
Umbuchung
Mit Auswahl des Button Umbuchung wird ein Formular generiert welches die „gewarteten“ oder noch „offene Wartungen“ enthält. Gewartete Artikel, welche den Status Bereit zur Ausgabe besitzen, können zur Umbuchung genutzt werden.
Dazu gehen Sie folgt vor:
Artikel selektieren: Selektieren Sie die Artikel, die Sie umbuchen möchten
Lager auswählen: Wählen Sie das Symbol Lager (rechts), die Auswahl generiert den Dialog
Quelle/Ziel auswählen(der nur Lager darstellt)
Hinweis: Dieser Dialog stellt zur Umbuchung nur Lager als mögliche Ziele dar.
Lager festlegen: Wählen Sie das gewünschte Lager für den/die zu buchenden Artikel und klicken Sie auf
Übernehmen.Umbuchung abschließen: Die Umbuchung ist erfolgt. Der Status des Artikels wird dabei auf
Einlagerngesetzt.
Wichtig: Die Zusammenfassung muss bei diesem Schritt nicht mehr in Augenschein genommen werden, da die Umbuchung direkt ausgelöst wird.
Wartung Abschließen
Die Funktion Wartung Abschließen dient primär der Dokumentation und Kontrolle des gerade beendeten Wartungsvorgangs.
Generierung des Reports: Durch Klicken auf den Button wird
lediglich eine Übersicht des dazugehörigen Reports generiert.Identisch mit Vorschau: Diese Darstellung ist
identischmit der Ansicht, die Ihnen unter Report Vorschau dargestellt wird.Funktion: Die Funktion schließt den Bearbeitungsvorgang ab und stellt das finale Protokoll der durchgeführten Prüfungen und der entstandenen Kosten bereit
Kostenposition der gewählten Artikel
Dieses Formular dient der detaillierten Kosten- und Materialverwaltung im Rahmen der Wartungs- oder Prüfprozesse.
Artikel zur Kostenposition hinzufügen:
Alle Artikel auswählen: Markieren Sie über die Checkbox
Alle Artikel auswählensämtliche Artikel, deren Kosten erfasst werden sollen.Kostenposition hinzufügen: Mit einem Klick auf den Button
Kostenposition hinzufügenwerden die ausgewählten Artikel in die Liste oberhalb des Formulars übernommen und unterKostenposition der gewählten Artikelangezeigt.
In der Liste Kostenpositionen stehen Ihnen verschiedene Bearbeitungsmöglichkeiten zur Verfügung:
Kostenposition entfernen: Entfernt markierte Einträge aus der Kostenliste.Materialentnahme lt. Prüfanweisung(en): Entnimmt Material gemäß derdefinierter Prüfvorgaben(Mengen und Arten).Materialentnahme aus Lagerliste: Ermöglicht die Entnahme des benötigten Materialsdirekt aus dem Lagerbestand.Materialsuche: Bietet einegezielte Auswahlvon Material aus dem gesamten System.Lager wechseln: Ändert den zugewiesenen Lagerort für die Kostenposition.Nachbestellen: Erzeugt eineAnforderung zur Nachbeschaffungdes betreffenden Artikels.
Zweck: Dieses Formular gewährleistet eine detaillierte Erfassung aller Material- und Kostenaufwände,die während der Wartung entstanden sind.
Wartungsdaten
Auswahl und Markierung:
Im Abschnitt Wartungsdaten unter der Sektion Wartungswerte; können Sie die Art der durchgeführten Wartung klassifizieren.
Manuelle Selektion (Pro Artikel):
Kostenpflichtig: Kennzeichnet die Wartung als abrechnungsrelevant.Gebrauchsprüfung: Markiert die Wartung als Routineprüfung, z. B. nach einem Einsatz.Vor-Ort-Prüfung: Bestätigt, dass die Prüfung am aktuellen Standort des Artikels und nicht in einer zentralen Werkstatt erfolgte.
Massenbearbeitung (Alle Artikel):
Alternativ stehen Ihnen folgende Buttons zur schnellen Gesamtmarkierung aller betroffenen Artikel im Formular zur Verfügung:
Alle Wartungen als kostenpflichtig markierenAlle Wartungen als Gebrauchsprüfungen markierenAlle Wartungen als vor Ort markieren
Nutzen: Diese Massenmarkierungs-Funktionen sind hilfreich, wenn alle Artikel in der aktuellen Mehrfachwartung dieselben Eigenschaften (z. B. eine Vor-Ort-Prüfung) aufweisen.
Nach Abschluss der Prüfung
Nachdem Sie die betroffene Prüfungen in den Wartungsdaten gekennzeichnet haben, stehen Ihnen mehrere Optionen zur Verfügung, um Ihre Aktion auszuführen:
Zurück zu den Wartungskosten: Führt Sie zumvorherigen Schrittzurück, um eventuell Kosten oder Materialentnahmen anzupassenWeiter zur Zusammenfassung: Hier gelangen Sie zurBerichtsvorschaudes Wartungsvorgangs.Wartung abschließen:Beendet den aktuellen Wartungsvorgangund speichert alle erfassten Daten ab.
Berichtsvorschau und Wartungsbericht:
Die Zusammenfassung bzw. der finale Bericht enthält alle relevanten Informationen und Details:
Er zeigt Ihnen an,
welcher ArtikelwelchePrüfungmit welchemErgebnisund zu welchemZeitpunktbestanden hat.Dies dient der lückenlosen
DokumentationundNachvollziehbarkeitdes gesamten Prüfprozesses.
Report Vorschau
Berichtsvorschau und Druckoptionen:
In der Berichtsvorschau können Sie das finale Protokoll des Wartungsvorgangs, den sogenannten Wartungsbericht einsehen. einsehen.
Drucken: Über die Funktion
Report druckenkönnen Sie sich eine gedruckte Version für Ihre Unterlagen erstellen.Archivierung: Der Bericht wird außerdem digital in einem
festgelegten Ablagepfadgespeichert und ist jederzeit abrufbar.
Abschluss des Vorgangs:
Nachdem Sie den Bericht eingesehen haben, stehen Ihnen folgende Optionen zur Verfügung:
Wartung beenden: Schließt die aktuelle Wartung ab und speichert alle Daten endgültig
Neue Wartung durchführen:Startet direkt einen neuen Wartungsvorgang.
Wichtig: Eine
Prüfberichtsnummerwird erstnach Abschluss der Wartunggeneriert.

