Überblick
Überblick | Bewerbungen/Beurteilungen | Stellenplan
Dieser Bereich ermöglicht Ihnen die detaillierte Erfassung von Personalinformationen.
Integration mit Dienstplan: Die hier eingegebenen Daten, insbesondere die der Verwaltungslaufbahn optional, auch vom
Dienstplanmodulgenutzt werden.
Sie können in den entsprechenden Textfeldern folgende Angaben hinterlegen:
Stellenstatus: Geben Sie an, ob es sich um einen Angestellten oder eine Aushilfe handelt.Laufbahnen: Hier können Sie die jeweilige Laufbahn, wie "Einfacher Dienst" (Laufbahngruppe1, 1.Einstiegsamt) oder "Gehobener Dienst" (Laufbahngruppe2, 1.Einstiegsamt) auswählen.Behinderungsarten: Erfassen Sie relevante Behinderungsarten, zum Beispiel "Sprachbehindert" (Einschränkung der Kommunikation) oder "Gehbehindert" (Einschränkung der Mobilität).Besoldungsstufe: Tragen Sie die entsprechende Besoldungsstufe beispielsweise A10 (Hauptbrandmeister) , A7 (Mittlerer feuerwehrtechnischer Dienst).Stellenbewertung:Geben Sie die Entgeltstufe der Stelle anE6(Einfache Tätigkeiten) oderE9(Fachkräfte mit besonderen Aufgaben).Planstelle: Definieren Sie die spezifische Planstelle, beispielsweise "Wachbereiche 1 und 3" (Zuordnung zu bestimmten Wachen).
Integration mit Dienstplan
Datenübertragung an SPlan:
Die erfassten Daten werden automatisch im Dienstplanmodul berücksichtigt:
| Datenfeld | Verwendung in SPlan |
|---|---|
| Stellenstatus | Unterscheidung Festpersonal/Aushilfe |
| Laufbahn | Planungsrelevante Kategorisierung |
| Besoldungsstufe | Kostenkalkulation |
| Planstelle | Zuordnung zu Wachbereichen |
Automatisierung:
Keine manuelle Doppelerfassung notwendig
Aktuelle Daten stehen sofort in SPlan zur Verfügung
Änderungen werden automatisch synchronisiert
Vorgehensweise
Personalinformationen erfassen
1. Personaldaten öffnen:
Navigation: Personalverzeichnis → Verwaltung → PersonaldatenMitarbeiter auswählen
2. Tab "Verwaltungslaufbahn" aufrufen:
- Bereich "Überblick" anzeigen
3. Daten eingeben:
Stellenstatus: Angestellt
Laufbahn: Gehobener Dienst
Besoldungsstufe: A11
Stellenbewertung: E9a
Planstelle: Wachbereich 1 und 3
4. Behinderungen erfassen (falls zutreffend):
Behinderungsart auswählen
Grad der Behinderung angeben
5. Speichern:
Daten übernehmen
Automatische
Synchronisation mit SPlan
Bewerbungen/Beurteilungen (Optional zur Verwaltungslaufbahn)
Dieser Abschnitt ermöglicht Ihnen die detaillierte Verwaltung von Bewerbungen und Beurteilung von Kandidaten.
Sie können folgende Informationen eingeben:
Bewerbungsstelle: Spezifische Stelle, auf die sich jemand beworben hat (z. B. Disponent, Brandmeister/in).Bewerbungsstatus: Status der Bewerbung (Gültige Bewerbungen, eingegangene Bewerbungen).Beurteilungsgründe: Gründe für die Beurteilung Kandidaten (Regelbeurteilung, Beförderung).
Beurteilungsarten
Es gibt zwei Hauptkategorien, die Sie auswählen können:
Regelbeurteilung: Diese ist in § 48 Beamtenrechtsrahmengesetz (BeamtStG) ausdrücklich geregelt und sollte spätestens alle drei Jahre durchgeführt werden.
Beurteilungskriterien:
| Kriterium | Beschreibung |
|---|---|
| Arbeitsweise | Arbeitsstil, Sorgfalt, Selbstständigkeit |
| Fachliche Kompetenz | Fachwissen, Anwendung, Problemlösung |
| Leistung | Arbeitsergebnisse, Quantität, Qualität |
| Verhalten | Teamfähigkeit, Führungsverhalten |
| Engagement | Initiative, Einsatzbereitschaft |
Anlassbeurteilung: Diese Art der Beurteilung kann erfolgen, wenn besondere dienstliche oder persönliche Umstände dies erfordern.
Typische Anlässe:
| Anlass | Beschreibung |
|---|---|
| Bewerbung um Beförderungsstelle | Bei Beförderungsverfahren |
| Versetzung | Bei Wechsel der Dienststelle |
| Statuswechsel | z.B. Wechsel von Probe- in Regelbeamtenverhältnis |
| Besondere Leistungen | Außergewöhnliche positive/negative Entwicklungen |
Bitte beachten Sie, dass das Aktivieren der Checkbox Laufend im Bewerbungsstatus derzeit keine Funktion hat, da sich der zugehörige Workflow noch im Aufbau befindet.
- Empfehlung: Checkbox vorerst nicht verwenden.
Wichtig: Die einmal vergebenen
Kürzelkönnen nur einmal verwendet werden und nach der ersten Nutzung nicht mehr bearbeitet werden.Dies stellt sicher, dass es bei zukünftigen Arbeitsabläufen zu keinen Komplikationen kommt.
Best Practice:
Kürzel sorgfältig wählen
Eindeutige und selbsterklärende Bezeichnungen verwenden
Vor der Vergabe prüfen, ob Kürzel bereits existiert
Beispiele für gute Kürzel:
| Kürzel | Bedeutung |
|---|---|
| BM-BEWB | Brandmeister-Bewerbung |
| OBM-BEF | Oberbrandmeister-Beförderung |
| REGEL-21 | Regelbeurteilung 2021 |
| ANLASS-VERS | Anlassbeurteilung Versetzung |
Rechtliche Grundlagen
Beamtenrechtsrahmengesetz (BeamtStG):
§ 48 regelt die dienstliche Beurteilung
Mindestens alle 3 Jahre Regelbeurteilung
Anlassbezogene Beurteilungen bei besonderen Umständen
Zweck der Beurteilung:
Feststellung der Eignung, Befähigung und Leistung
Grundlage für Personalentscheidungen (Beförderung, Versetzung)
Dokumentation der Leistungsentwicklung
Stellenplan (optional zur Verwaltungslaufbahn)
Der Stellenplan ist ein optionales Modul, das eine zentrale Funktion für die Abbildung und Verwaltung der Organisationsstruktur erfüllt.
Funktion und Zweck.
Struktur: Der Stellenplan bietet die Möglichkeit, eine
hierarchische Strukturfür die verschiedenenStellenundPosteninnerhalb Ihrer Organisation (z. B. der Feuerwehr) zu erstellen und zu verwalten.Verwaltungslaufbahn: Er ist besonders relevant für die
Verwaltungslaufbahn, da er klar definiert, welche Posten existieren, wie sie im hierarchischen Aufbau zueinander stehen und welche Befugnisse den einzelnen Ebenen zugeordnet sind.
Nutzen.
Der Stellenplan dient als Grundlage für:
Besetzungvon freien Stellen: Übersicht über vakante Positionen.Beförderungsplanung: Planung von Karrierewegen und Nachfolge.Budgetplanung: Stellenwertigkeit und Kostenplanung.
Hierarchische Anordnung
Die Struktur ist hierarchisch aufgebaut, wobei die Ebenen vom höchsten zum niedrigsten Rang absteigend geordnet sind.
- Befugnisse: Höhere Ebenen haben mehrere Befugnisse, wie zum Beispiel die
Weisungsbefugniseines Brandmeisters gegenüber niedrigeren Ebenen (z. B. Aushilfen, Springer).
Zuordnung und Sortierung
Die Zuordnung erfolgt über die bekannten Dialoge.
- Sortierung: Die Sortierung innerhalb der Hierarchie kann einfach per Drag & Drop vorgenommen werden.
Vorteile:
Intuitive Bedienung
Schnelle Anpassung der Hierarchie
Flexible Umstrukturierung
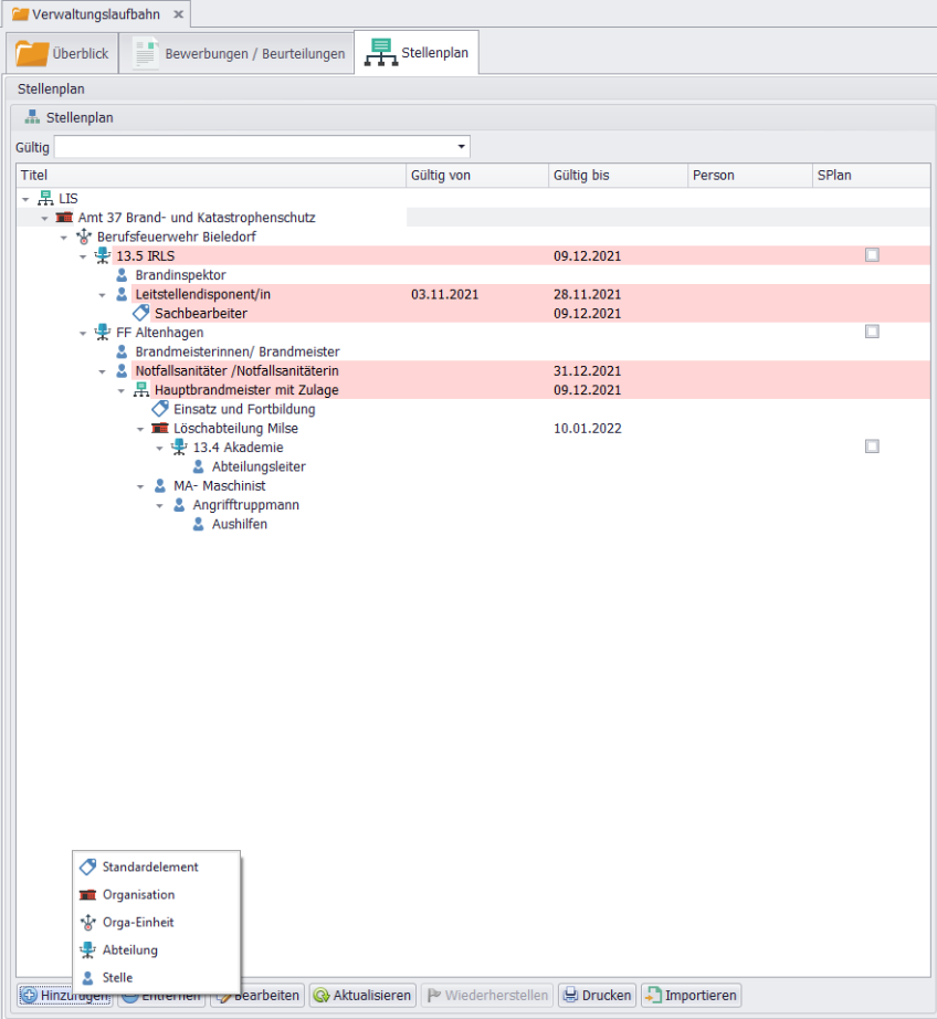
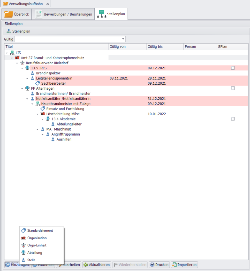
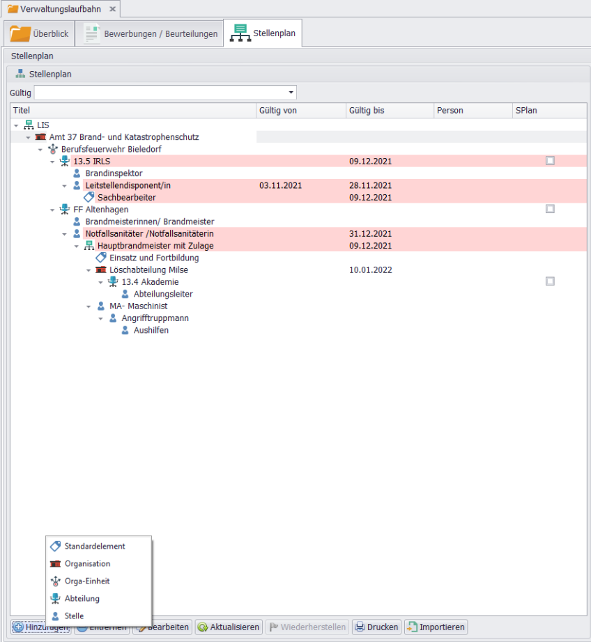
Hinzufügen von Elementen
Wenn Sie die Funktion Hinzufügen nutzen, werden Ihnen nur die Symbole (unten links im Formular) angezeigt, die für die aktuelle Struktur zulässig sind.
Zweck: Verhindert fehlerhafte Strukturen und stellt Konsistenz sicher
Beispiel 1: Unter "13.4 Akademie" können Sie noch Standardelemente wie Abteilungen und weitere Stellen hinzufügen.
Beispiel 2: Ab der Position des "Maschinisten" ist es jedoch nur noch möglich, untergeordnete Stellen hinzuzufügen.
Beispiele
Beispiel 1: Organisationsebene "13.4 Akademie"
Zulässige Elemente:
+ Abteilungen hinzufügen
+Weitere Stellen hinzufügen
+Standardelemente ergänzen
Grund: Auf Akademie-Ebene ist die Struktur noch offen für verschiedene Untereinheiten
Praktisches Beispiel:
13.4 Akademie
├── Abteilung Grundausbildung
├── Abteilung Fortbildung
├── Abteilung Führungsausbildung
└── Abteilung Verwaltung
Beispiel 2: Operative Ebene "Maschinist"
Zulässige Elemente:
- +Nur untergeordnete Stellen: hinzufügen
Einschränkung: Ab der Position des "Maschinisten" ist es nur noch möglich, untergeordnete Stellen hinzuzufügen
Grund: Auf operativer Ebene ist die Hierarchie flacher, keine weiteren Abteilungen sinnvoll
Praktisches Beispiel:
Maschinist
├── Maschinist-Anwärter
└── Praktikant Technik
Tipps für die Strukturierung
Empfehlungen
Logische Gruppierung: Fassen Sie zusammengehörige Stellen zusammen
Klare Hierarchie: Maximal 5-7 Ebenen für Übersichtlichkeit
Konsistente Benennung: Einheitliche Bezeichnungen verwenden
Drag & Drop nutzen: Schnelle Umstrukturierung bei Änderungen
Vermeiden
Zu tiefe Hierarchien: Mehr als 7 Ebenen werden unübersichtlich
Inkonsistente Struktur: Unterschiedliche Tiefe in verschiedenen Zweigen
Unlogische Zuordnungen: Operative Stellen direkt unter Organisationsebene
Untergeordnete Stellen hinzufügen
Dieses Formular ermöglicht die Visualisierung der hierarchischen Struktur und die manuelle Zuweisung von untergeordneten Elementen.
Untergeordnete Stellen anzeigen:
Aktivierung
Checkbox Untergeordnete Stellen Anzeigen": (unten rechts im Formular)
Position: Auf der rechten Seite des Formulars
Funktion: Zeigt alle untergeordneten Elemente der aktuell ausgewählten Stelle an Untergeordnete Stellen Anzeigen.
Inhalt der Liste
Die angezeigte Liste umfasst alle Elemente, die der aktuell ausgewählten übergeordneten Stelle unterstellt/untergeordnet sind.
Dazu gehören:
| Element | Beschreibung |
|---|---|
Personen |
Zugeordnete Mitarbeiter |
Plan-/Stellen |
Definierte Planstellen |
Organisationen |
Untergeordnete Organisationen |
Orga-Einheiten |
Organisatorische Einheiten |
Abteilungen |
Untergeordnete Abteilungen |
Ausgewählte Stelle: „Amt 37 Brand-/ und Katastrophenschutz“
Angezeigte untergeordnete Elemente
Amt 37 Brand- und Katastrophenschutz:
├── Abteilung Feuerwehr
│ ├── Wache 1
│ │ ├── Schicht A (9 Personen)
│ │ ├── Schicht B (9 Personen)
│ │ └── Schicht C (9 Personen)
│ └── Wache 2
│ ├── Schicht A (9 Personen)
│ └── Schicht B (9 Personen)
├── Abteilung Rettungsdienst
│ ├── Rettungswache Nord
│ └── Rettungswache Süd
└── Abteilung Katastrophenschutz
├── Technische Einsatzleitung
└── ABC-Zug
Manuelles Hinzufügen von Elementen.
Es ist möglich, die Hierarchie manuell zu bearbeiten, indem Sie Elemente aus den Stammdaten hinzufügen.
Hinzufügbare Elemente
Planstellen: Neue Positionen aus StellenplanPersonen: Mitarbeiter zuordnenFunktionen: Spezifische Funktionen (z.B. Schichtführer)Dauer: Zeitraum der StellenbesetzungAnpassung und SPlan: Diese manuell hinzugefügten Elemente können an die Struktur angepasst und bei Bedarf in das DienstplanungsmodulSPlanübertragen werden.
Details der zugeordneten Person.
Um die Identität einer zugeordneten Person schnell zu überprüfen:
Doppelklick: Wenn Sie im Formular auf der rechten Seitedoppelt auf eine Person klicken, werden Ihnen folgende Details der jeweiligen Person angezeigt (falls im System hinterlegt):Foto: Personenfoto (falls vorhanden)Name/Vorname: Vollständiger NamePers-Nr.: Personalnummer
Anpassung und SPlan
Integration mit Dienstplan:
Die manuell hinzugefügten Elemente können:
An die Struktur angepasst werden
Bei Bedarf in das Dienstplanungsmodul SPlan übertragen werden
Vorteile:
Automatische Synchronisation zwischen Stellenplan und Dienstplan
Keine Doppelerfassung notwendig
Änderungen werden in beiden Systemen berücksichtigt
Übertragung zu SPlan:
Checkbox "
SPlan" aktivierenSynchronisation durchführen
Personen stehen in SPlan für Planung zur Verfügung


