Einsatz (taktische Daten)
Organisationen | Dienstgrade | Funktionen | Abteilungen | Schutzausrüstungseinsätze
Organisationen
Der Bereich Organisationen im Personalstammblatt dient der Erfassung des Werdegangs Ihres Personals.
Erfassung des Werdegangs
Hinterlegung:
Hier können
Namen von Einrichtungenhinterlegt werden, für die Ihr Personaltätig ist/war.Vollständige Dokumentation der beruflichen Laufbahn
Historische Nachverfolgbarkeit
Berechnung der Zugehörigkeitsdauer:
Aus diesen Angaben lässt sich die
Dauer der Zugehörigkeitder jeweiligen Person berechnen.Dies ist besonders nützlich für die
Ermittlung von Dienstjubiläen.Automatische Berechnung der Dienstzeit
Verwendungszwecke:
Planung von Ehrungen und Jubiläen
Personalstatistiken
Nachweis von Berufserfahrung
Dokumentation der Organisationszugehörigkeit
Integration in die Dienstplanung (SPlan)
Falls Sie das Dienstplanungsmodul SPlan in Verbindung mit dem Personalverzeichnis nutzen, ist dieser Bereich für den Datenaustausch relevant.
Datenaustausch festlegen
Checkbox SPan:
Über die Checkbox SPlan können Sie festlegen, welche dieser Stammdaten für den Datenaustausch mit dem SPlan-Modul verwendet werden sollen.
Selektive Datenfreigabe für die Dienstplanung
Kontrollierte Synchronisation
Funktionsweise:
Markierte Organisationsdaten werden an SPlan übertragen
Automatische Aktualisierung bei Änderungen
Nahtlose Integration zwischen den Modulen
Vorteile:
Vermeidung von Doppelerfassungen
Konsistente Datenhaltung
Effiziente Dienstplanung
Weitere taktische Bereiche
Dienstgrade
Verwaltung und Zuordnung von Dienstgraden zum Personal.
Funktionen:
Erfassung der taktischen Funktionen und Qualifikationen.
Abteilungen:
Zuordnung zu organisatorischen Einheiten und Abteilungen.
Schutzausrüstungseinsätze:
Dokumentation von Einsätzen mit besonderer Schutzausrüstung.
Vorteile:
Vollständige Dokumentation: Lückenloser Werdegang
Automatische Berechnung: Dienstzeiten und Jubiläen
Integration: Nahtlose Anbindung an SPlan
Flexibilität: Selektiver Datenaustausch
Effizienz: Zentrale Datenhaltung
Nachverfolgbarkeit: Historische Daten verfügbar
Abteilungen
Eine Organisationseinheit (z. B. die Feuerwehr Musterhausen) kann in verschiedene Abteilungen untergliedert werden, um die interne Struktur abzubilden.
Beispiele für Abteilungen.
Typische Abteilungen umfassen:
WachabteilungenJugendfeuerwehrAlters- und EhrenabteilungenSpielmannszugWeitere organisationsspezifische Abteilungen.
Zweck:
Strukturierung der Organisation
Klare Zuordnung von Personal
Abbildung der Organisationshierarchie
Grundlage für Berichtswesen und Statistiken
Taktische und Planungsrelevanz festlegen
Im Dialog zur Bearbeitung der Abteilungen können Sie über Checkboxen festlegen, welche Abteilungen für bestimmte Systemmodule relevant sind:
Checkbox: Taktisch Relevant
Diese Einstellung kennzeichnet Abteilungen, deren Personal
direkt an Einsätzenteilnimmt.Filterung für einsatzrelevante Prozesse.
Checkbox: SPlan
Legt fest, welche Abteilungen für die
DienstplanungimDienstplanungsmodul SPlanberücksichtigt werden sollen.Steuerung des Datenaustausche mit
SPlan.
Bedeutung der Checkbox Taktisch relevant
Die Markierung "Taktisch relevant" ist nur für das optionale Modul LIS SP Einsatznachbearbeitung (ENB) relevant.
Taktisch relevant
Abteilungen, deren Personal aktiv an Einsätzen teilnimmt:
Beispiele:
Personen des
RettungsdienstesLeitende NotärzteEinsatzabteilungder FeuerwehrWeitere einsatztaktische Funktionen
Nicht taktisch relevant
Abteilungen, deren Personal nicht direkt im Einsatzgeschehen tätig ist:
Beispiele:
SachverständigeMitglieder der
AltersabteilungEhrenabteilungVerwaltungspersonal
Filterung in der ENB:
Da eine Person Mitglied in mehreren Abteilungen sein kann, filtert die ENB die Anzeige:
Funktionsweise:
In den Einsatzprozessen werden nur Personen berücksichtigt, die als taktisch relevant gekennzeichnet sind.
Vermeidung von irrelevanten Personeneinträgen in Einsatzdokumentationen
Übersichtlichere Einsatznachbearbeitung
Archivierung
Informationen zur Verwendung des Features Archivierung finden Sie im gleichnamigen Themenfeld.
Vorteile
Strukturierung: Klare organisatorische Gliederung
Flexibilität: Mehrfachmitgliedschaften möglich
Integration: Anbindung an SPlan und ENB
Filterung: Zielgerichtete Anzeige nach Relevanz
Effizienz: Optimierte Einsatzbearbeitung
Übersichtlichkeit: Klare Zuordnung von Personal
Abteilungsübersicht
Die Übersicht der Abteilungen bietet über das Rechtsklick-Menü erweiterte Optionen zur Anzeige und Verwaltung des Personals.
Option "Übersicht
Zugriff auf das Rechtsklick Menü
Wenn Sie mit der rechten Maustaste eine Abteilung auswählen, öffnet sich ein Dialogfenster mit den Optionen Übersicht und Rollen.
Anzeige des Abteilungspersonals
Durch die Auswahl von "Übersicht" wird Ihnen das gesamte Personal dieser Abteilung angezeigt.
Angezeigte Informationen:
Eintrittsdatumder jeweiligen PersonName und weitere Stammdaten
Zugehörigkeitsdauer
Weitere relevante Details
Zugriff auf persönliche Daten
Zudem haben Sie von hier aus die Möglichkeit, auf die persönlichen Daten der einzelnen Mitarbeiter zuzugreifen.
Funktionen:
Direkter Zugriff auf Personalstammblätter
Schnelle Navigation zu Detailinformationen
Effiziente Personalverwaltung
Rollen der Teamleitung anzeigen
Sie können die Rollen der Teamleitung direkt in die Gesamtübersicht der Abteilungen integrieren, um schnell einen Überblick zu erhalten.
Vorgehensweise
Spaltenauswahl: Führen Sie einenRechtsklick im Spaltenkopfder Übersicht aus.Das Spaltenauswahlmenü öffnet sich.
Drag & Drop: Hier können Sie die Rollen derTeamleitung/stellvertretenden TeamleitungperDrag & Dropin den Spaltenkopf.Ziehen Sie die gewünschte Rolle an die gewünschte Position.
Ergebnis: DieTeamleitung/stellvertretende Teamleitungwird dann in derGesamtübersichtfür alle Abteilungen dargestellt.Übersichtliche Darstellung der Führungsstruktur.
Hinweis: Mehr Details zu den Rollen finden Sie im nachfolgenden Abschnitt.
Vorteile:
Schneller Überblick: Gesamtes Abteilungspersonal auf einen Blick
Flexible Ansicht: Anpassbare Spaltenanzeige
Führungsstruktur: Teamleitung direkt erkennbar
Direktzugriff: Schnelle Navigation zu Personaldetails
Effizienz: Weniger Klicks für häufige Aufgaben
Anpassbarkeit: Individuelle Konfiguration der Übersicht
Rollenvergabe in Abteilungen
Jede Person in Ihrer Abteilung kann die Rolle des Teamleiters oder des stellvertretenden Teamleiters übernehmen.
Dialog "Abteilungsrollen verwalten" öffnen
1. Gehen Sie ähnlich vor wie in der Abteilung Übersicht beschrieben.
2. Wählen Sie die gewünschte Abteilung aus (z. B. per Rechtsklick) und wählen Sie im Dialog die Option "Rollen" aus.
3. Dies öffnet den Dialog "Abteilungsrollen für ... verwalten" zur weiteren Bearbeitung.
Erste Besetzung
Wenn Sie die Abteilungsrollen zum ersten Mal besetzen, sehen Sie ein Beispiel, das Informationen darüber enthält, wann Ihre Abteilung erstmalig besetzt wurde. Es wird auch darauf hingewiesen, dass beide Rollen derzeit unbesetzt sind.
Angezeigte Informationen:
Wann Ihre Abteilung
erstmalig besetztwurdeHinweis, dass beide Rollen derzeit
unbesetztsindPlatzhalter für zukünftige Rollenzuweisungen
Rolle auswählen und Person zuweisen
Rollenzuweisung starten
Sie haben mehrere Möglichkeiten, um eine neue Rollenzuweisung zu starten:
Optionen:
Über den Button "
Hinzufügen" links im Dialog.Über den Button rechts neben "
Hinzufügen".Direkt im Dialog bei der
Teamleitung/stellvertretenden Teamleitungselbst.
Person zuweisen
1. Dropdown öffnen: Klicken Sie auf das ▼ (Dropdown-Pfeil) neben dem Textfeld Person".
2. Personalübersicht: Ihnen wird eine Personalübersicht Ihrer Abteilung angezeigt.
3. Auswahl treffen: Wählen Sie nun die gewünschte(n) Person(en) für die Rollenvergabe aus.
Zeitraum festlegen und speichern
1. Zeitraum eingeben:Geben Sie den zu besetzenden Zeitraum (von - bis) für die Rolle ein.
2. Übernehmen: Klicken Sie auf Übernehmen.
3. Speicherung: Dadurch werden alle zuvor gemachten Eingaben gespeichert.
Hinweis: Die Zeitraumangabe ermöglicht die historische Nachverfolgung von Rollenwechseln.
Abrufbarkeit der gespeicherten Angaben
Die gespeicherten Rollenzuweisungen sind nun an mehreren Stellen abrufbar und bearbeitbar:
Rollendialog: UnterBesetzung der Abteilungsrolle(n)im Rollendialog selbst.Abteilungsübersicht: In derÜbersicht aller Abteilungen.Abteilungsdialog: In demÜbersichtsdialogder jeweiligen Abteilung.Personalverwaltung:In der Verwaltung unter Personaldaten-Einsatz-Abteilungen.
Vorteil: Zentrale Datenhaltung mit mehreren Zugangspunkten für flexible Verwaltung.
Vorteile:
Flexibilität: Mehrere Wege zur Rollenvergabe
Zeitbezug: Historische Nachverfolgung durch Zeiträume
Mehrfachzugriff: Rollendaten an verschiedenen Stellen verfügbar
Übersichtlichkeit: Klare Führungsstruktur erkennbar
Verwaltung: Einfache Bearbeitung und Aktualisierung
Dokumentation: Vollständige Rollenhistorie
Dienstgrade verwalten
In diesem Bereich legen Sie die Dienstgrade fest, die in Ihrer Organisation verwendet werden, und verknüpfen sie mit den entsprechenden finanziellen und administrativen Daten.
Dienstgrade definieren
Hier können Sie die Dienstgrade zusammen mit ihren folgenden Merkmalen definieren:
Erfassbare Merkmale:
Abkürzung des Dienstgrades
Beispiel:
FMfür FeuerwehrmannBeispiel:
HFMfür HauptfeuerwehrmannBeispiel:
LMfür Löschmeister
Bezeichnungen (Langbezeichnungen):
- Vollständige Bezeichnung des Dienstgrades
Beispiel: Feuerwehrmann, Oberbrandmeister, Hauptbrandmeister
- Verwendung in offiziellen Dokumenten
Besoldungsgruppen:
Verknüpfung mit finanziellen Daten
Zuordnung zu Gehaltsstufen
Grundlage für Entschädigungsberechnungen
Beispiel: A7, A8, A9 (öffentlicher Dienst)
Beispiele für Dienstgrade
| Kürzel | Langbezeichnung | Besoldungsgruppe |
|---|---|---|
| FM | Feuerwehrmann | A7 |
| OFM | Oberfeuerwehrmann | A7 |
| HFM | Hauptfeuerwehrmann | A8 |
| LM | Löschmeister | A8 |
| OLM | Oberlöschmeister | A9 |
| HLM | Hauptlöschmeister | A9 |
| BM | Brandmeister | A9 |
| OBM | Oberbrandmeister | A10 |
| HBM | Hauptbrandmeister | A11 |
Verwendung
Einsatzbereiche:
Personalverwaltung
Entschädigungsberechnung
Einsatzdokumentation
Dienstplanung
Organisationsstruktur
Berichtswesen
Integration:
Verknüpfung mit Personalstammdaten
Automatische Zuordnung zu Besoldung
Verwendung in Auswertungen und Statistiken
Vorteile:
Strukturierung: Klare Hierarchie in der Organisation
Automatisierung: Verknüpfung mit Besoldungsdaten
Standardisierung: Einheitliche Verwendung von Abkürzungen
Flexibilität: Organisationsspezifische Anpassung
Effizienz: Schnelle Erfassung durch Kürzel
Vollständigkeit: Alle relevanten Informationen an einem Ort
Dienstgrade Besoldungsgruppen zuweisen
Im Dialog Dienstgrad bearbeiten weisen Sie den Dienstgrad einer Besoldungsgruppe zu. Dies ist essenziell für die Lohn- und Gehaltsabrechnung oder die Ermittlung von Aufwandsentschädigungen.
Besoldungsgruppe zuordnen
Vorgehensweise:
Dialog öffnen: Öffnen Sie den Dialog "Dienstgrad bearbeiten"Besoldungsgruppe auswählen: Wählen Sie aus der Dropdown-Liste die passende BesoldungsgruppeSpeichern: Bestätigen Sie die Zuweisung
Zweck:
Automatische Berechnung von Gehältern
Ermittlung von Aufwandsentschädigungen
Finanzielle Auswertungen
Personalkosten-Planung
Besoldungsgruppe anpassen
Sollte eine gewünschte Besoldungsgruppe nicht in der Auswahlliste vorhanden sein oder deren Bezeichnung geändert werden müssen, können Sie dies über das X-Symbol rechts neben dem Textfeld der Besoldungsgruppe anpassen.
Funktionen:
Neue Besoldungsgruppe hinzufügen: Falls nicht in der Liste vorhanden
Bezeichnung ändern: Anpassung bestehender Besoldungsgruppen
Besoldungsgruppen verwalten: Zentrale Verwaltung aller Besoldungsgruppen
Vorteil: Flexible Anpassung an organisationsspezifische Anforderungen ohne separate Verwaltungsoberfläche.
Verwendung:
Einsatzbereiche:
Personalverwaltung
Entschädigungsberechnung
Einsatzdokumentation
Dienstplanung
Organisationsstruktur
Berichtswesen
Lohn- und Gehaltsabrechnung
Integration:
Verknüpfung mit Personalstammdaten
Automatische Zuordnung zu Besoldung
Verwendung in Auswertungen und Statistiken
Grundlage für finanzielle Berechnungen
Vorteile Übersicht
Strukturierung: Klare Hierarchie in der Organisation
Automatisierung: Verknüpfung mit Besoldungsdaten
Standardisierung: Einheitliche Verwendung von Abkürzungen
Flexibilität: Organisationsspezifische Anpassung möglich
Effizienz: Schnelle Erfassung durch Kürzel
Vollständigkeit: Alle relevanten Informationen an einem Ort
Finanzintegration: Direkte Verknüpfung mit Abrechnungssystemen
Wichtiger Hinweis zur exakten Bezeichnung
Wichtiger Hinweis: Eineexakte Bezeichnung der Dienstgrade (m, w)ist besonders wichtig für dieKonsistenzundFilterfähigkeitim gesamten System.
Verwendung im System
Diese Bezeichnungen werden später unter anderem hier verwendet:
Listen:
In den Listen der Funktionen, Ausbildungen und Dienstgrade selbst
Relevant für die Filterung nach Dienstgradbezeichnung (m,w,).
Reporte:
Für die Erstellung von offiziellen Dokumenten (z. B.
Anschreiben)Unter
Qualifikationenbei den Auszeichnungen.Korrekte Anrede in Schriftverkehr
Gesundheitsmanagement:
In den
Untersuchungenund deren Zertifikate (optional):Personalisierte medizinische Dokumente
Gesetzeskonforme Dokumentation
Best Practice
Empfohlene Vorgehensweise:
Legen Sie Dienstgrade mit geschlechtsspezifischen Bezeichnungen an:
Feuerwehrmann(m)Feuerwehrfrau(w)Alternativ: Geschlechtsneutrale Bezeichnungen wie "Feuerwehrangehörige/r"
Achten Sie auf
konsistente SchreibweiseEinheitliche Groß-/Kleinschreibung
Einheitliche Formatierung
*Einheitliche Verwendung von Bindestrichen
Prüfen Sie vor dem Speichern:
Rechtschreibung
Vollständigkeit
Eindeutigkeit der Bezeichnung
Funktionen
Der Bereich Funktionen im System dient dazu, die vielfältigen Rollen, Aufgaben und Verantwortlichkeiten zu definieren und zu verwalten, die Ihre Mitarbeiter innerhalb der Organisation wahrnehmen.
Bedeutung von Funktionen
Vielfältigkeit
Die definierten Funktionen sind sehr vielfältig und umfassen:
Operative Aufgaben im Einsatz:
Gruppenführer: Leitung einer Gruppe im Einsatz
Maschinist: Bedienung von Fahrzeugen und Pumpen
Atemschutzgeräteträger: Einsatz unter Atemschutz
Truppführer: Führung eines Trupps
Einsatzleiter: Gesamtleitung des Einsatzes
Administrative Tätigkeiten im Hintergrund:
Gerätewart: Wartung und Pflege der Ausrüstung
Jugendfeuerwehr-Betreuer: Betreuung der Jugendabteilung
Schriftführer: Protokollführung und Dokumentation
Kassenwart: Finanzielle Verwaltung
Ausbildungsbeauftragter: Planung und Koordination von Ausbildungen
Zuordnung
Zweck:
Über diese Funktionen ordnen Sie Ihren Mitarbeitern die entsprechenden
Rollen und QualifikationenzuKlare
DefinitionvonVerantwortlichkeitenStrukturierungderOrganisationsabläufe
Nutzen im System
Die korrekte Definition und Zuordnung von Funktionen ist entscheidend für:
1. Einsatzplanung und Alarmierung
Anwendung:
Gezielte Alarmierung nach benötigten Qualifikationen
Automatische Auswahl geeigneter Einsatzkräfte
Sicherstellung der erforderlichen Funktionsbesetzung
Optimale Fahrzeugbesetzung
Beispiel: Bei einem Atemschutzeinsatz werden automatisch nur Atemschutzgeräteträger alarmiert.
2. Ausbildungsplanung
Anwendung:
Ermittlung von Qualifikationslücken
Bedarfsorientierte Schulungsplanung
Überblick: "
Wer benötigt welche Qualifikation?"Rechtzeitige Planung von Nachschulungen
Beispiel: Das System erkennt, dass nur 5 Atemschutzgeräteträger verfügbar sind und empfiehlt weitere Ausbildungen.
3. Berichterstattung und statistische Auswertung
Anwendung:
Auswertung der Funktionsbesetzung
Personalstatistiken nach Qualifikationen
Nachweis gegenüber Behörden
Bedarfsanalysen für Personalplanung
Beispiel: Jahresbericht mit Übersicht aller ausgebildeten Funktionsträger.
Erfassung von Funktionen
Vorgehensweise:
Funktion anlegen: Definieren Sie neue Funktionen mit Kürzel und LangbezeichnungQualifikationen hinterlegen: Verknüpfen Sie Funktionen mit erforderlichen AusbildungenPersonen zuordnen: Weisen Sie Funktionen den entsprechenden Mitarbeitern zuZeiträume festlegen: Definieren Sie Gültigkeitszeiträume für Funktionszuordnungen
Beispiele für Funktionen
| Kürzel | Langbezeichnung | Bereich | Erforderliche Ausbildung |
|---|---|---|---|
| GF | Gruppenführer | Einsatz | Gruppenführerlehrgang |
| MA | Maschinist | Einsatz | Maschinistenlehrgang |
| AGT | Atemschutzgeräteträger | Einsatz | Atemschutzlehrgang |
| TF | Truppführer | Einsatz | Truppführerlehrgang |
| GW | Gerätewart | Administration | Gerätewartlehrgang |
| JFW | Jugendfeuerwehrwart | Administration | Jugendfeuerwehr-Ausbildung |
| SF | Schriftführer | Administration | - |
| AL | Ausbildungsleiter | Administration | Ausbilderqualifikation |
Vorteile:
Strukturierung: Klare Rollen und Verantwortlichkeiten
Einsatzoptimierung: Gezielte Alarmierung nach Qualifikation
Ausbildungsplanung: Bedarfsorientierte Schulungen
Qualitätssicherung: Nachweis erforderlicher Qualifikationen
Compliance: Erfüllung gesetzlicher Anforderungen
Transparenz: Übersicht über verfügbare Qualifikationen
Effizienz: Automatisierte Prozesse basierend auf Funktionen
Funktionen Hinzufügen und Verwalten
Die Funktionsverwaltung beginnt mit der Definition und Kategorisierung der verschiedenen Funktionsgruppen. Eine solche Gruppierung (z. B. die Gruppe „Rettungsdienst“) fasst ähnliche Rollen zusammen und dient als Vorlage für die spezifischen Funktionen.
Funktionsgruppen anlegen:
Für jede Funktionsgruppe werden spezifische Daten hinterlegt, die später für die Erstellung der eigentlichen Funktionen verwendet werden.
Vorgehensweise:
Gruppe auswählen: Wählen Sie die entsprechende Gruppe (Funktionsgruppen), zum Beispiel dieGruppe Rettungsdienst, aus dem Dropdown-Menü aus oder legen Sie eine neue Gruppe an..Parameter vergeben: Vergeben Sie in den TextfeldernKürzelund Bezeichnung(feminin)eindeutige Parameter. Beispiel: Für eine Funktion wieAtemschutzgerätewart vom Dienstkönnte das Kürzel „AGWvd“ verwendet werden. Dies erleichtert die Identifizierung und Verwaltung.Beschreibung der Tätigkeiten: Erstellen Sie eineBeschreibung oder Definitionder spezifischenTätigkeiten, die mit dieser Funktionsgruppe verbunden sind. Dies umfasst die Hauptaufgaben und Verantwortlichkeiten, die von den Mitgliedern dieser Gruppe übernommen werden. Ermöglicht klare Abgrenzung der Aufgabenbereiche.Dienst zuweisen: Wählen Sie denDienstaus, für den die Funktionsgruppe gelten soll. Beispiele "Rettungsdienst", "Freiwillige Feuerwehr".Zuordnung zu organisatorischen Einheiten
Nutzen der Funktionsgruppen:
Die so erfassten Informationen zu Funktionsgruppen werden im weiteren Verlauf für die Erstellung der Funktionen genutzt. Dies ermöglicht eine effiziente Zuordnung von spezifischen Aufgaben und Verantwortlichkeiten innerhalb der Organisation.
Vorteile der Gruppierung:
Strukturierung: Zusammenfassung ähnlicher Funktionen
Wiederverwendbarkeit: Funktionsgruppen dienen als Vorlagen
Effizienz: Schnellere Erstellung neuer Funktionen
Übersichtlichkeit: Bessere Organisation der Funktionen
Konsistenz: Einheitliche Definitionen innerhalb einer Gruppe
Beispiele für Funktionsgruppen
Rettungsdienst
Funktionsgruppe: Rettungsdienst
Kürzel: RD
Beschreibung: Alle Funktionen im Bereich der notfallmedizinischen Versorgung
Zugeordnete Funktionen:
Notfallsanitäter(NFS)Rettungsassistent(RA)Rettungssanitäter(RS)Notarzt(NA)
Atemschutz
Funktionsgruppe: Atemschutz
Kürzel: AS
Beschreibung: Funktionen im Bereich Atemschutz und Gerätewartung
Zugeordnete Funktionen:
Atemschutzgeräteträger(AGT)Atemschutzgerätewart(AGW)Atemschutzgerätewart vom Dienst(AGWvd)
Führung
Funktionsgruppe: Führung
Kürzel: FÜ
Beschreibung: Alle Führungsfunktionen im Einsatz
Zugeordnete Funktionen:
Gruppenführer(GF)Zugführer(ZF)Einsatzleiter(EL)Verbandsführer(VF)
Vorteile:
Systematische Organisation: Strukturierte Verwaltung aller Funktionen
Zeitersparnis: Schnelles Anlegen neuer Funktionen auf Basis von Gruppen
Klarheit: Eindeutige Zuordnung von Tätigkeiten
Standardisierung: Einheitliche Erfassung ähnlicher Funktionen
Flexibilität: Anpassung an organisationsspezifische Anforderungen
Nachvollziehbarkeit: Klare Beschreibung der Verantwortlichkeiten
Taktische und Verwaltungsfunktionen
Das System ermöglicht es Ihnen, sowohl taktische Funktionen (Einsatzrollen) als auch Verwaltungsfunktionen (Hintergrundrollen) zu erstellen und zu verwalten, wobei jedem Mitarbeiter mehrere Funktionen zugeordnet werden können.
Taktische Funktionen
Dies sind die Rollen, die direkt in Einsatzszenarien relevant sind.
Beispiele:
Gruppenführer (GF): Leitung einer taktischen Gruppe im Einsatz
Maschinist (MA): Bedienung von Fahrzeugen und Pumpen
Atemschutzgeräteträger (AGT): Einsatz unter Atemschutz
Truppführer (TF): Führung eines Trupps
Einsatzleiter (EL): Gesamtleitung des Einsatzes
Zugführer (ZF): Führung eines Zuges
Merkmale:
Direkte Relevanz für Einsatzdokumentation
Erscheinen im Einsatzbericht
Erfordern spezifische Qualifikationen
Einsatzrelevante Alarmierung
Verwaltungsfunktionen
Dies sind die Funktionen, die administrative Aufgaben im Hintergrund wahrnehmen.
Beispiele:
Sekretariat: Büroverwaltung und Schriftverkehr
Gerätewart: Wartung und Pflege der Ausrüstung
Ausbilder: Schulung und Ausbildung
Kassenwart: Finanzielle Verwaltung
Jugendfeuerwehrwart: Betreuung der Jugendabteilung
Schriftführer: Protokollführung
Merkmale:
Keine direkte Einsatzrelevanz
Erscheinen
nichtim EinsatzberichtAdministrative Verantwortung
Organisatorische Aufgaben
Wichtige Unterscheidung im Einsatzbericht:
Es ist entscheidend, Funktionen korrekt als Verwaltung zu markieren, da dies die Auswahl im Einsatzbericht steuert:
Einsatzbericht-Filterung
Funktionsweise:
Funktionen, die als
Verwaltungmarkiert sind, werden im ModulEinsatzbericht nicht zur Auswahl angebotenDies gilt, wenn Sie die Angaben einer Person im Einsatzbericht als „
im Einsatz als …" ergänzen
Zweck:
Diese Unterscheidung stellt sicher, dass bei der Dokumentation eines Einsatzes nur die tatsächlich einsatzrelevanten, taktischen Rollen zur Auswahl stehen, was die Genauigkeit der Berichterstattung erhöht.
Vorteile:
Übersichtlichkeit: Keine Verwirrung durch irrelevante Funktionen
Genauigkeit: Präzise Einsatzdokumentation
Effizienz: Schnellere Auswahl der richtigen Funktion
Compliance: Korrekte Berichterstattung
Mehrfachzuordnung
Flexibilität:
Jedem Mitarbeiter können
mehrere Funktionenzugeordnet werdenSowohl taktische als auch Verwaltungsfunktionen gleichzeitig möglich
Beispiel:
Ein Mitarbeiter kann gleichzeitig sein:
Gruppenführer*(taktisch)Atemschutzgeräteträger(taktisch)Gerätewart(Verwaltung)Ausbilder(Verwaltung)
Anwendung:
Im Einsatzbericht stehen nur
GruppenführerundAGTzur AuswahlIn der Personalübersicht werden
alle vier FunktionenangezeigtFür administrative Prozesse sind alle Funktionen relevant
Konfiguration
Funktion als Verwaltung markieren
Vorgehensweise:
Funktion bearbeiten: Öffnen Sie den Dialog zur FunktionsbearbeitungCheckbox "Verwaltung": Aktivieren Sie die Checkbox für VerwaltungsfunktionenSpeichern: Bestätigen Sie die Einstellung
Wichtig: Diese Einstellung sollte bei der Erstanlage korrekt gesetzt werden, um spätere Korrekturen zu vermeiden.
Übersicht: Taktisch vs. Verwaltung
| Aspekt | Taktische Funktion | Verwaltungsfunktion |
|---|---|---|
| Einsatzrelevanz | Ja | Nein |
| Im Einsatzbericht | Ja | Nein |
| Alarmierung | Möglich | Nicht relevant |
| Qualifikation erforderlich | Meist ja | Teilweise |
| Beispiele | GF, MA, AGT, TF | Gerätewart, Kassenwart, Schriftführer |
| Verwendung | Einsatzdokumentation | Administrative Prozesse |
Vorteile:
Klare Trennung: Einsatz- und Verwaltungsrollen klar unterschieden
Präzise Dokumentation: Nur relevante Funktionen im Einsatzbericht
Flexibilität: Mehrere Funktionen pro Person möglich
Effizienz: Schnellere Auswahl durch Filterung
Vollständigkeit: Alle Rollen einer Person dokumentiert
Genauigkeit: Korrekte Berichterstattung gewährleistet
Diese Unterscheidung stellt sicher, dass bei der Dokumentation eines Einsatzes nur die tatsächlich einsatzrelevanten, taktischen Rollen zur Auswahl stehen, was die Genauigkeit der Berichterstattung erhöht.
Datenaustausch mit SPlan
Um Funktionen erfolgreich mit dem externen Dienstplanungsmodul SPlan austauschen zu können, müssen spezifische Kriterien bei der Erfassung und Konfiguration beachtet werden.
Die wichtigste Voraussetzung für einen korrekten Datenaustausch ist die Identität der Kürzel:
Die
Kürzel(maximal 7-stellig) der Funktionsbezeichnungen müssenmit denen im SPlan identisch sein.Abweichungen führen zu Synchronisationsproblemen
Groß- und Kleinschreibung beachten
Beispiel:
Personalverzeichnis: "
GF" → SPlan: "GF" (korrekt)Personalverzeichnis: "
GF" → SPlan: "Gruf" (Fehler!)
Erfassung und Aktivierung:
Die notwendigen Einstellungen nehmen Sie im Dialog Funktion hinzufügen vor:
1. Kürzel festlegen: Erfassen Sie das Kürzel (max. 7 Zeichen).
Erfassen Sie die
Bezeichnungder neuen Funktion.Stellen Sie sicher, dass das Kürzel mit SPlan übereinstimmt
2. Checkbox "SPlan" aktivieren: Wählen Sie die Checkbox SPlan aus.
Diese teilt dem System mit, dass diese Funktion für den Datenaustausch mit der Dienstplanung relevant ist.
Nur markierte Funktionen werden synchronisiert.
3. Checkbox "Verwaltung" festlegen: Wählen Sie die Checkbox Verwaltung aus, sofern die Funktion eine reine Verwaltungstätigkeit darstellt.
- Diese Funktionen werden
nicht taktisch im Einsatzberichtverwendet.
4. Dienst-Relevanz: Die Auswahl beider Checkboxen erfolgt nur, sofern diese Einträge für die jeweiligen Dienste relevant sind.
Konfigurationsübersicht
| Einstellung | Zweck | Pflicht für SPlan |
|---|---|---|
| Kürzel (max. 7 Zeichen) | Eindeutige Identifikation | Ja |
| Kürzel identisch mit SPlan | Korrekte Synchronisation | Ja |
| Checkbox "SPlan" | Aktivierung des Datenaustauschs | Ja |
| Checkbox "Verwaltung" | Kennzeichnung administrativer Funktionen | Optional |
| Bezeichnung (feminin) | Geschlechtergerechte Bezeichnung | Empfohlen |
Nutzen der Übernahme
Die korrekte Übernahme der Funktionen in den SPlan ist entscheidend für die Dienstplanung:
Vorteile der Integration
1. Qualifikationsbasierte Einsatzplanung:
Sicherstellt, dass bei der Erstellung von
Schichtrhythmendie Mitarbeiter je nach Tätigkeit/Aufgabenbereich eingesetzt werdenAutomatische Berücksichtigung der Qualifikationen
2. Rollengerechte Dienstvergabe:
Mitarbeiter können somit gemäß ihren
Qualifikationen und Rollenihren Dienst ausführen oder erledigenOptimale Besetzung aller Funktionen
3. Effiziente Dienstplanung:
Zentrale Datenhaltung vermeidet Doppelerfassungen
Änderungen im Personalverzeichnis werden automatisch übernommen
Konsistente Daten in beiden Systemen
Häufige Fehler und Lösungen
| Problem | Ursache | Lösung |
|---|---|---|
| Funktion erscheint nicht in SPlan | Checkbox "SPlan" nicht aktiviert | Checkbox aktivieren und speichern |
| Synchronisation schlägt fehl | Kürzel unterschiedlich | Kürzel angleichen (max. 7 Zeichen) |
| Funktion doppelt vorhanden | Unterschiedliche Schreibweise | Kürzel vereinheitlichen |
| Falsche Zuordnung | Verwaltung/Taktisch vertauscht | Checkbox "Verwaltung" korrigieren |
Vorteile:
Automatisierung: Kein manueller Datenabgleich notwendig
Konsistenz: Identische Daten in beiden Systemen
Effizienz: Zentrale Datenpflege im Personalverzeichnis
Qualitätssicherung: Nur qualifiziertes Personal eingeplant
Zeitersparnis: Keine Doppelerfassung
Fehlerminimierung: Synchrone Datenhaltung
Flexibilität: Selektive Auswahl relevanter Funktionen
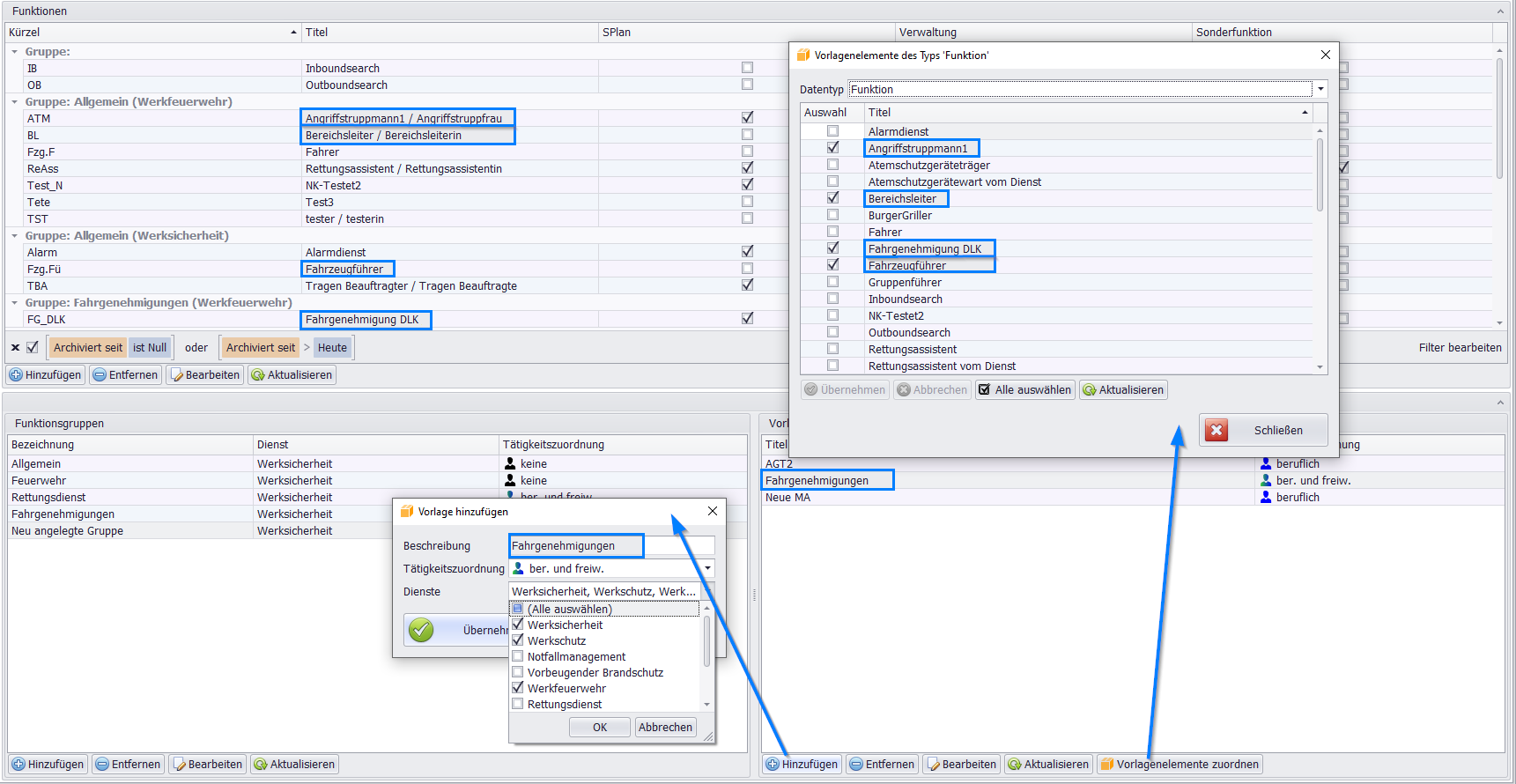
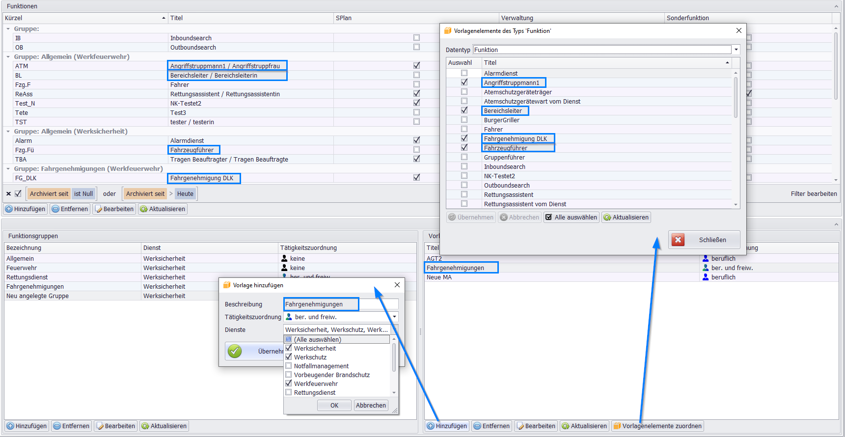
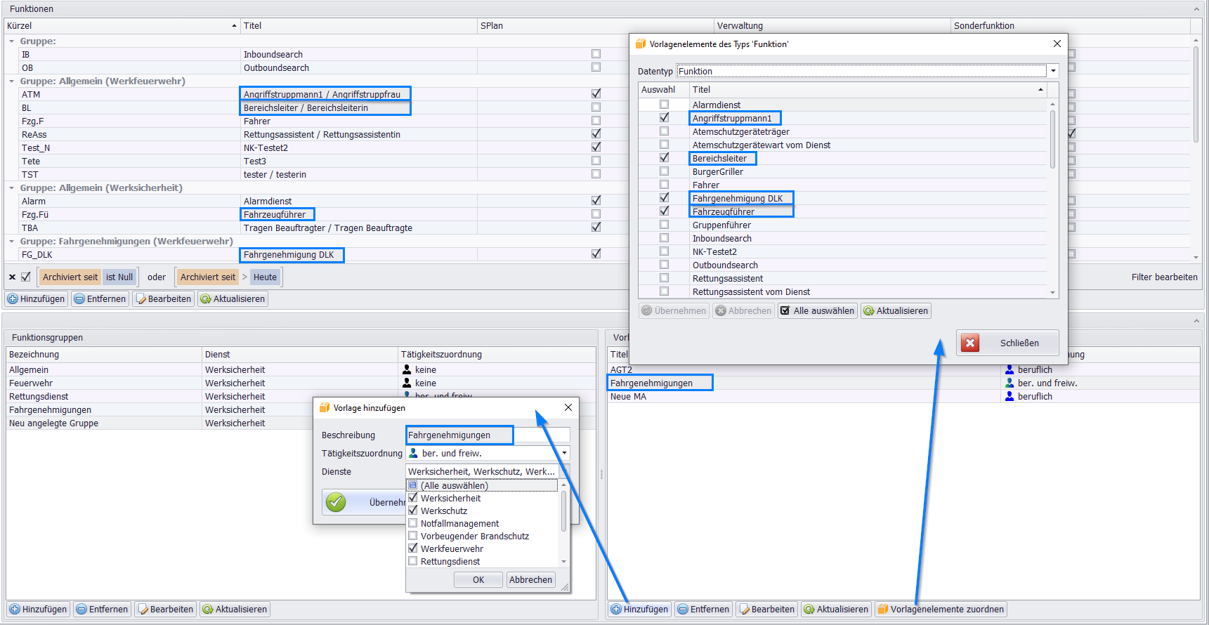
Vorlage hinzufügen
Mit der Erstellung von Vorlagen können Sie spezifische Sätze von Funktionen oder Berechtigungen für bestimmte Tätigkeitsbereiche definieren.
Vorlage definieren
Geben Sie der Vorlage einen aussagekräftigen Namen der den Inhalt oder Zweck klar beschreibt.
Beispiele für Vorlagennamen:
Fahrgenehmigungen: Sammlung aller Fahrberechtigungen
Atemschutz-Komplett: Alle Atemschutz-Funktionen
Führungskräfte: Standard-Funktionen für Führungspersonal
Jugendfeuerwehr-Betreuer: Funktionsset für JF-Betreuung
Gerätewarte: Alle Wartungs- und Prüffunktionen
Zweck:
Schnelle Zuweisung mehrerer Funktionen auf einmal
Standardisierung häufig genutzter Funktionskombinationen
Zeitersparnis bei der Personalerfassung
Tätigkeitszuordnung wählen
- Wählen Sie anschließend aus dem Dropdown-Menü die passende Tätigkeitszuordnung aus, für die diese Vorlage gedacht ist:
Beruflich: Für hauptberufliches Personal
Beispiel: Berufsfeuerwehr, Rettungsdienst
Funktionen, die im Rahmen der beruflichen Tätigkeit ausgeführt werden
Freiwillig: Für ehrenamtlich tätige Personen
Beispiel: Freiwillige Feuerwehr
Funktionenim ehrenamtlichen Bereich
Keine: Keine spezifische Zuordnung
Allgemein verwendbare Vorlagen
Flexibel einsetzbar
Beruflich und freiwillig: Für beide Tätigkeitsbereiche relevant
Gemischte Verwendung
Universelle Funktionssets
Dienst zuweisen
- Abschließend haben Sie die Möglichkeit, den
Dienstauszuwählen, für den diese Vorlage gelten soll.
Beispiele für Dienste:
WerkfeuerwehrRettungsdienstFreiwillige Feuerwehr
Fokus:
Zuordnungzu organisatorischen EinheitenEinschränkungder Sichtbarkeit auf relevante BereicheKlare Strukturierungnach Zuständigkeiten
Sichtbarkeit und Relevanz
Wichtig:Die Funktionen, Funktionsgruppen und
Vorlagensind dannnur in den Diensten sichtbar, für die Sie dieseexplizit ausgewähltund zugewiesen haben.
Vorteile:
Klare Trennung: Konfigurationen je nach Zuständigkeitsbereich getrenntÜbersichtlichkeit: Nur relevante Vorlagen werden angezeigtFehlerminimierung: Keine Verwechslung zwischen verschiedenen DienstenBenutzerfreundlichkeit: Reduzierte Auswahllisten
Beispiel:
Vorlage "
Rettungsdienst-Führungskraft" ist nur im Dienst "Rettungsdienst" sichtbarVorlage "
Werkfeuerwehr-Maschinist" erscheint nur im Dienst "Werkfeuerwehr"
Best Practices
Empfehlungen
Verwenden Sie
eindeutige, selbsterklärende NamenErstellen Sie Vorlagen für häufig
wiederkehrende FunktionssetsÜberprüfenSie regelmäßig dieAktualität der VorlagenDokumentieren Sie den
Zweck der VorlageVermeidenSie zu vieleähnliche Vorlagen
Zu vermeiden
Unklare Bezeichnungenwie "Vorlage1", "Test"Zu
allgemeine Vorlagenohne klaren ZweckVorlagen mit
veraltetenodernicht mehr verwendeten FunktionenMehrere fast
identische Vorlagen
Verwaltung von Vorlagen
Bearbeiten:
Vorlagen können
nachträglich angepasst werdenFunktionen
hinzufügenoderentfernenÄnderungen
wirkensich auf zukünftige Zuweisungen aus
Löschen:
UngenutzteVorlagen könnengelöscht werdenBereits
zugewieseneFunktionenbleibenbeim Personalerhalten
Versionierung:
Bei größeren Änderungen ggf. neue Vorlage anlegen
Alte Vorlage für Dokumentationszwecke behalten
Vorlagen hinzufügen
Mit Vorlagen können Sie mehrere Funktionen gebündelt zuweisen, anstatt sie einzeln zu erfassen. Dies spart Zeit und stellt sicher, dass keine Funktionen vergessen werden.
Vorlage erstellen
1. Namen vergeben:
Geben Sie einen aussagekräftigen Namen ein
Beispiele: "
Fahrgenehmigungen", "Gruppenführer-Komplett", "Atemschutz-Voll"
2. Tätigkeitszuordnung wählen:
Beruflich: Für hauptberufliches PersonalFreiwillig: Für ehrenamtlich TätigeKeine: Allgemein verwendbarBeruflich und freiwillig: Für beide Bereiche
3. Dienst zuweisen:
Wählen Sie den Dienst aus (z. B. Werkfeuerwehr, Rettungsdienst)
Vorlagen sind nur im zugewiesenen Dienst sichtbar
Vorlagenelemente zuordnen
Vorgehensweise:
Klicken Sie auf den Button
Vorlagenelemente zuordnen, um den Dialog zur Auswahl der Funktionen zu öffnen.Wählen Sie die gewünschten
Funktionenper Checkbox aus.Klicken Sie auf
Übernehmen
Ergebnis: Die ausgewählten Funktionen sind jetzt Teil der Vorlage und werden bei Zuweisung automatisch mit vergeben.
Praktischer Nutzen
Beispiel: Gruppenführer-Komplett
Wenn Sie einer Person die Vorlage Gruppenführer-Komplett zuweisen, erhält sie automatisch:
GruppenführerTruppführerSprechfunkerAtemschutzgeräteträgerErste Hilfe
Vorteil: Anstatt 5 einzelne Funktionen manuell zuzuweisen, genügt 1 Klick.
Beispiele für Vorlagen
| Vorlagenname | Enthaltene Funktionen | Verwendung |
|---|---|---|
| Fahrgenehmigungen | Maschinist LF, MLF, TLF, DLK | Neue Maschinisten |
| Gruppenführer-Komplett | GF, TF, Sprechfunk, AGT, Erste Hilfe | Führungskräfte |
| Atemschutz-Voll | AGT, CSA-Träger, PAT, KG-Träger | Atemschutzspezialisten |
| JF-Betreuer | JFW, Ausbilder, Erste Hilfe, Jugendschutz | Jugendfeuerwehr |
Anwendung
Vorlage verwenden:
Öffnen Sie das
PersonalstammblattNavigieren Sie zu
FunktionenWählen Sie
Vorlage zuweisenWählen Sie die
gewünschte VorlageausAlle Funktionen werden automatisch zugewiesen
Empfehlungen:
Eindeutige, selbsterklärendeNamen verwendenLogischzusammengehörigeFunktionen gruppierenVorlagen für häufig wiederkehrende Funktionssets erstellen
Regelmäßig
auf Aktualität prüfen
Vermeiden:
Unklare Namenwie "Vorlage1"Zu viele
ähnliche VorlagenVeraltete oder nicht mehr verwendete Funktionen
Wichtige Hinweise
Änderungen an Vorlagen:
Änderungen wirken nur auf
zukünftigeZuweisungenBereits zugewiesene Funktionen bleiben
unverändert
Löschen:
Bereits
zugewiesene Funktionenbleiben beim PersonalerhaltenVorlage kann nur gelöscht werden, wenn nicht mehr verwendet
Nutzen:
Zeitersparnis: Mehrere Funktionen mit einem Klick
Standardisierung: Einheitliche Funktionssets
Fehlerminimierung: Keine vergessenen Funktionen
Effizienz: Schnellere Personalerfassung
Schutzausrüstungseinsätze
Dieses Formular dient der zentralen Erfassung und Definition aller relevanten Gründe, die einen Schutzausrüstungseinsatz auslösen oder dokumentiert werden müssen.
Erfassung der Einsatzgründe
Einsätze unter
Atemschutz: Reale Einsätze mit PressluftatmerCSA-Einsätze: Chemikalienschutzanzug im EinsatzAtemschutzübungsstrecke: Durchlaufen von ÜbungsstreckenAtemschutznotfalltraining: Spezielle NotfallübungenCSA-Übungen: Training mit ChemikalienschutzanzugHeißausbildung: Brandcontainer-TrainingWeitere: Je nach Bedarf Ihrer Organisation
Nutzen:
Dokumentation der Belastung
Nachweis von Übungen
Grundlage für G26-Untersuchungen
Einsatzstatistiken
Datenpflege:
Diese Daten können über den Dialog Schutzausrüstungs-Einsatzgrund hinzufügen in das System eingepflegt werden.
Vorgehensweise:
Dialog öffnen: "Schutzausrüstungs-Einsatzgrund hinzufügen"Bezeichnung eingeben: Beschreibung des EinsatzgrundesKürzel vergeben: Abkürzung für ÜbersichtenSpeichern: Einsatzgrund übernehmen
Beispiele:
| Kürzel | Bezeichnung | Verwendung |
|---|---|---|
| AS-E | Atemschutzeinsatz | Realer Einsatz |
| AS-Ü | Atemschutzübung | Training |
| CSA-E | CSA-Einsatz | Chemikalienschutz-Einsatz |
| CSA-Ü | CSA-Übung | CSA-Training |
| AÜS | Atemschutzübungsstrecke | Übungsstrecke |
| ASNT | Atemschutznotfalltraining | Notfalltraining |
Automatischer Datenaustausch:
Wenn Sie auch den Einsatzbericht (ENB) nutzen, werden die tatsächlichen Einsatzdaten, sofern dort freigegeben, automatisch als Einsatzgrund in das System übernommen.
Die Einsatzdaten werden im ENB erfasst und freigegeben
Es erfolgt eine automatische Übernahme als Einsatzgrund ins Personalverzeichnis
Zuordnung zum entsprechenden Personal
Es sind keine Doppelerfassungen notwendig
Verwendung:
Einsatzbereiche:
Dokumentation der Atemschutzbelastung
Nachweis für arbeitsmedizinische Vorsorge (G26)
Statistische Auswertungen
Belastungsprofile erstellen
Planung von Nachuntersuchungen
Integration:
Automatische Übernahme aus ENB
Verwendung in Berichten und Statistiken
Bedeutung der ZED (Zentrale Expositionsdatenbank)
Die ZED (Zentrale Expositionsdatenbank) ist eine wichtige Datenbank, die zur zentralen Erfassung von Beschäftigten dient, die krebserzeugenden Stoffen ausgesetzt waren. Sie wird von der Deutschen Gesetzlichen Unfallversicherung (DGUV) als kostenloses Angebot bereitgestellt.
Die Hauptaufgaben der ZED sind:
Unterstützung der Arbeitgeber: Sie hilft Arbeitgebern dabei, ihre Pflichten gemäß
§ 14 Absatz 3 Nr. 3 und 4 der Gefahrstoffverordnung (GefStoffV)zu erfüllen.Beweissicherung: Die ZED dient der
Beweissicherung für mögliche Berufskrankheitenin einem späteren Feststellungsverfahren. Das bedeutet, wenn eine Berufskrankheit aufgrund des Kontakts mit krebserzeugenden Stoffen vermutet wird, können die in der ZED gespeicherten Daten als Nachweis dienen.
Aufbewahrungspflicht und Auszug für Beschäftigte
Diese Regelungen stellen sicher, dass alle relevanten gesundheitsbezogenen Daten über einen langen Zeitraum gesichert sind und den betroffenen Personen zugänglich gemacht werden.
1. Aufbewahrungspflicht:
Dauer: Das Verzeichnis (die Dokumentation der Expositionen/Gefahrstoffe) muss
40 Jahre nach Beendigung der Expositionaufbewahrt werden.Zweck: Diese lange Frist dient dem Schutz der Beschäftigten, da Berufskrankheiten oft erst nach vielen Jahren auftreten.
2. Pflicht zur Aushändigung eines Auszugs:
Zeitpunkt: Arbeitgeber sind verpflichtet, den betroffenen Beschäftigten bei
Ende der Beschäftigungeinen Auszug auszuhändigen.Inhalt: Dieser Auszug muss die
für sie relevanten Datenaus dem Verzeichnis enthalten.
3. Bedeutung der Dokumentation:
Die gesamte Dokumentation (ZED) ist somit:
Ein
zentrales Instrument zum Schutz der Gesundheitvon Beschäftigten, die potenziell gefährlichen Stoffen ausgesetzt sind.Dient der
rechtlichen Absicherungim Falle einer späteren Anerkennung einerBerufskrankheit.
Expositionsdaten
Die Expositionsdaten sind essenzielle Informationen zur Gefährdungsermittlung und zum Schutz der Beschäftigten im Umgang mit gefährlichen Einflüssen am Arbeits- oder Einsatzort.
Wofür werden Expositionsdaten benötigt?
Erfassung bei:
Atemschutzeinsätzen/-übungenCSA-Einsätzen/-übungenSonstigen Gefahrstoffexpositionen
Dokumentierte Gefährdungen:
Gefahrstoffe: Rauchgase, Chemikalien, toxische SubstanzenBiologische Stoffe: Viren, Bakterien, SchimmelLärm: Gehörbelastung am Einsatzort
Warum ist das wichtig?
Gesundheitsschutz:
Nachweis von
gesundheitlichen SpätfolgenmöglichGrundlage für
Berufskrankheiten-AnerkennungLangfristige
Gesundheitsüberwachung
Rechtliche Pflicht:
Erfüllung der ZED-Meldepflicht (Zentrale Expositionsdatenbank)
Gesetzlich vorgeschriebene DokumentationRechtssicherheit für Organisation und Personal
Wo finde ich die Daten?
Verwaltung → Personaldaten Übersicht TAB Einsatz
Hier werden alle Expositionsdaten der jeweiligen Person bei Einsätzen und Übungen dokumentiert.
Vorteile der Expositionsdatenerfassung
Schutz: Systematische Erfassung aller GefährdungenNachweis: Dokumentation für spätere GesundheitsschädenPflicht: Erfüllung gesetzlicher Vorgaben (ZED)Prävention: Frühzeitige Erkennung von Belastungen
Komponenten
Hier erfassen Sie, welchen Gefahren Ihre Einsatzkräfte während der Arbeit ausgesetzt waren.
Wofür werden Expositionsdaten benötigt ?
Die hier erfassten Expositionsdaten werden in der Verwaltung unter Personaldaten Übersicht TAB Einsatzfür jede Person bei Atemschutz- oder CSA-Einsätzen/Übungen benötigt.
Dokumentation der Exposition gegenüber:
Gefahrstoffe: Rauchgase, Chemikalien, toxische SubstanzenBiologische Arbeitsstoffe: Viren, Bakterien, SchimmelpilzeLärm: Belastung am Arbeitsplatz/Einsatzort
Zweck:
Nachweis von gesundheitlichen Spät- oder Folgeschäden
Erfüllung rechtlicher Anforderungen (z. B. ZED - Zentrale Expositionsdatenbank)
Grundlage für arbeitsmedizinische Vorsorge
Komponenten der Expositionsdaten
Die Erfassung umfasst folgende detaillierte Komponenten:
Persönliche Schutzausrüstung: Angaben zu verwendeten Schutzmitteln, z. B. Art und Klasse der Schutzhandschuhe und Typ des Atemschutzes.Technische Schutzmaßnahmen: Informationen zu im Einsatz ergriffenen technischen Maßnahmen, z. B.Freie Lüftung(Türen/Fenster öffnen) oderAbsaugungvon Gefahrstoffen.Technische Lüftungsanlagen.Arbeitsbereiche: Detaillierte Angaben zumEinsatzortund der dortigen Umgebung, wie beispielsweise einGroßbrandmitmassiver Rauchentwicklungoder ein Unfall mit Gefahrstoffaustritt.Kellergeschoss mit biologischen Stoffen.Gefahrstoffe: Spezifische Angaben zu den Stoffen, denen die Person ausgesetzt war, wie Chemikalien (Chlor), krebserregende Stoffe (Asbest),Rauchgase wie Kohlenmonoxid (CO), Blausäure (HCN) sowie biologische Arbeitsstoffe (Viren, Bakterien).Beurteilung der geschätzten Expositionshöhe: Eine Einschätzung der gesundheitlichen Beeinträchtigung durch die Exposition zur Risikobewertung:Niedrig: Geringe Konzentration, kurze DauerMittel: Moderate BelastungHoch: Starke Belastung, lange Dauer oder hohe Konzentration
Datenpflege
Erfassung:
Über entsprechenden Dialog im System
Zuordnung zu konkreten Einsätzen und Übungen
Verknüpfung mit Personalstammdaten
Automatische Übernahme:
Bei Nutzung des
Einsatzberichts(ENB) werden freigegebene Einsatzdaten automatisch übernommenKeine Doppelerfassung erforderlich
Rechtlicher Hintergrund
ZED (Zentrale Expositionsdatenbank):
Gesetzliche Pflicht zur Meldung von Expositionen
Schutz der Beschäftigten vor Gefahrstoffen
Langzeitdokumentation für spätere Nachweise
Grundlage für Berufskrankheiten-Anerkennung
Nutzen:
Gesundheitsschutz: Systematische Erfassung aller GefährdungenRechtssicherheit: Erfüllung gesetzlicher Pflichten (ZED)Nachweisführung: Detaillierte Dokumentation für SpätfolgenPrävention: Frühzeitige Erkennung von BelastungenVollständigkeit: Alle relevanten Komponenten erfasstAutomatisierung: Übernahme aus Einsatzbericht möglich
Ergänzende Expositionsdaten
Expositionsdaten dokumentieren, welchen gefährlichen Einflüssen Ihre Einsatzkräfte bei der Arbeit ausgesetzt sind.
Um die Dokumentation zu vervollständigen, ist die präzise Erfassung der verwendeten persönlichen Schutzausrüstung (PSA) notwendig.
In diesem Formular können Sie Zuordnungen zu den folgenden Abschnitten vornehmen:
Schutzhandschuhe: Material, Klasse, Permeationszeiten (Absorbation, Diffusion, Desorption)Schutzbekleidung: Schutzanzüge, CSA, Hitzeschutzkleidung
Die Zuordnung der spezifischen Artikel erfolgt über den entsprechenden Dialog (siehe nebenstehendes Beispiel), wo Sie die getragenen Ausrüstungsgegenstände auswählen und der Exposition zuweisen.
Vorgehensweise:
Dialog öffnen: PSA-Zuordnung aufrufenArtikel auswählen: Getragene Ausrüstungsgegenstände selektierenExposition zuweisen: Ausgewählte PSA der Exposition zuordnenSpeichern: Zuordnung übernehmen
Zweck: Lückenlose Dokumentation, welche Schutzausrüstung bei welcher Exposition getragen wurde.
Informationsquellen:
Artikeldetails: Details zu den jeweiligen PSA-Artikeln erhalten Sie direkt beimHersteller:Material und Materialeigenschaften
Permeationszeiten (Durchbruchzeiten)
Schutzklassen
Herstellerangaben und Zertifikate
Externe Datenbanken
Für weitere Informationen können Sie folgende offizielle Datenbanken konsultieren:
ZED (Zentrale Expositionsdatenbank):
Informationen zur MeldepflichtRichtlinien zur ErfassungRechtliche Grundlagen
GESTIS-Datenbank:
Informationen zu GefahrstoffenStoffdaten und GrenzwerteSchutzmaßnahmen und PSA-Empfehlungen
Vorteile:
Vollständigkeit: Lückenlose PSA-Dokumentation
Transparenz: Klare Zuordnung von PSA zu Expositionen
Rechtssicherheit: Nachweis geeigneter Schutzmaßnahmen
Qualitätssicherung: Überprüfung der PSA-Wirksamkeit
SPlan-Stammdaten
Dieser Bereich dient der Eingabe aller Basisdaten, die für die korrekte Funktion des Dienstplanungsmoduls SPlan notwendig sind.
Erfasste Daten:
Hier geben Sie alle Daten ein, die für den Dienstplan (SPlan) relevant sind. Dazu gehört die Erfassung der folgenden Schlüsselinformationen:
Mandant
Die organisatorische Einheit, die den Dienstplan verwendet.
Beispiele:
Werkfeuerwehr Standort NordRettungsdienst MusterstadtBerufsfeuerwehr Hauptwache
Abrechnungskreise
Die Kreise oder Bereiche, nach denen die Arbeitszeiten und Entschädigungen abgerechnet werden.
Beispiele:
BerufsfeuerwehrFreiwillige FeuerwehrRettungsdienstWerkschutz
Zweck: Trennung der Abrechnung nach organisatorischen Einheiten.
Ausscheidungsgrund
Die Gründe, die zur Beendigung eines Dienstverhältnisses oder der Herausnahme aus der Dienstplanung führen können.
Beispiele:
RuhestandKündigungVersetzungKrankheit (langfristig)PensionierungAustritt auf eigenen Wunsch
Zweck: Dokumentation und Statistik über Personalveränderungen.
Wichtiger Hinweis zum Kürzel:
Wichtiger Hinweis: Beachten Sie, dass das für diese Stammdaten eingegebeneKürzel maximal 7 Zeichen langsein darf.
Beispiele für korrekte Kürzel:
| Stammdatentyp | Kürzel | Bezeichnung |
|---|---|---|
| Abrechnungskreis | BF | Berufsfeuerwehr |
| Abrechnungskreis | FF | Freiwillige Feuerwehr |
| Abrechnungskreis | RD | Rettungsdienst |
| Ausscheidungsgrund | RUHE | Ruhestand |
| Ausscheidungsgrund | KUEND | Kündigung |
| Ausscheidungsgrund | PENS | Pensionierung |
Stammdaten anlegen:
Dialog öffnen: Entsprechenden Stammdaten-Dialog aufrufenKürzel eingeben: Maximal 7 ZeichenBezeichnung eingeben: Vollständige BezeichnungZuordnung: Ggf. Mandant oder Bereich zuordnenSpeichern: Stammdaten übernehmen
Vorteil:
Strukturierung: Klare Organisation der Dienstplanung
Abrechnung: Korrekte Zuordnung von Arbeitszeiten
Dokumentation: Nachvollziehbare Personalveränderungen
Integration: Nahtlose Anbindung an SPlan
Flexibilität: Anpassbar an organisatorische Anforderungen




