TAB-Seite Brandsicherheitswache (BraSiWa)
Die TAB-Seite BraSiWa dient der Organisation und Dokumentation des Personaleinsatzes bei Brandsicherheitswachen.
Voraussetzungen vor dem Start
Vor der Planung auf der BraSiWa-Seite sollten folgende Punkte geprüft sein:
Berechtigungen: Zugriff auf Teilnehmerzuordnung, Aufgaben, Orte und Ereignisse ist vorhanden.
Stammdaten: Das Element
Tätigkeitist mit passender Systemkennung und Ressource eingerichtet.Orte: Relevante Einsatzorte sind angelegt und eindeutig benannt.
Prozessklarheit: Zuständigkeiten für Zuordnung, Freigabe und Dokumentation sind abgestimmt.
Rollen und Verantwortlichkeiten (empfohlen)
Zur Vermeidung von Fehlern sollten Rollen klar getrennt sein:
Dispositions-Rolle: Ordnet Personal und Aufgaben zu.
Dokumentations-Rolle: Erfasst Vorkommnisse/Ereignisse und Medien.
Freigabe-Rolle: Prüft Vollständigkeit und bestätigt den finalen Stand.
Rollen-Matrix (Kurz):
| Rolle | Personal zuordnen | Aufgaben pflegen | Ereignisse abschließen |
|---|---|---|---|
| Dispositions-Rolle | Ja | Ja | Optional |
| Dokumentations-Rolle | Optional | Optional | Ja |
| Freigabe-Rolle | Nein | Nein | Ja |
Voraussetzung für die Zuordnung:
Damit die Zuordnung des Personals zur Brandsicherheitswache erfolgen kann, muss im Layout zunächst das Element Tätigkeit aus der Baumansicht hinzugefügt werden. Andernfalls ist eine funktionierende Zuordnung nicht möglich.
- Hintergrund: Dieses Element wurde in den Stammdaten bereits mit der Systemkennung „
BraSiWa“, der Ressource für Tausch, Lehrgang und BraSiWa sowie einer übergeordneten Kategorie versehen
Was passiert, wenn … / wenn nicht?
… das Element
Tätigkeitkorrekt eingebunden ist? Personalzuordnung und Prozesslogik funktionieren wie vorgesehen.… das Element fehlt oder falsch konfiguriert ist? Zuordnung, Filterung oder Auswertung können unvollständig bzw. fehlerhaft sein.
Welche Zuordnungsart wann nutzen?
Personal zuordnen: Wenn konkrete Einsatzkräfte einem Ort oder Termin zugewiesen werden.
Aufgaben zuordnen: Wenn die Rolle vor Ort präzisiert werden muss (z. B. Einlasskontrolle, Brandschutzposten).
Vorkommnisse/Ereignisse dokumentieren: Wenn Lageabweichungen, relevante Beobachtungen oder Verlaufsschritte festgehalten werden müssen.
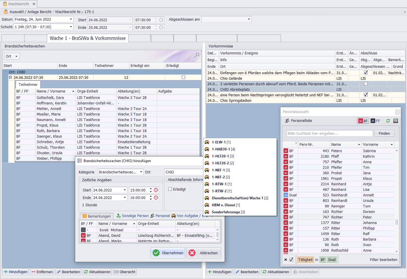
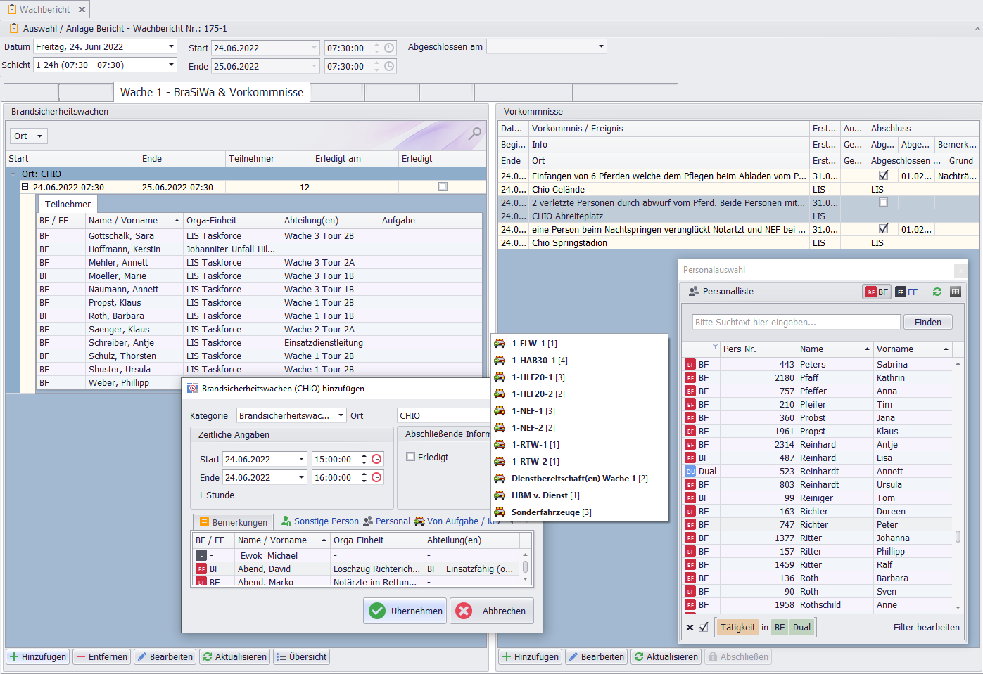
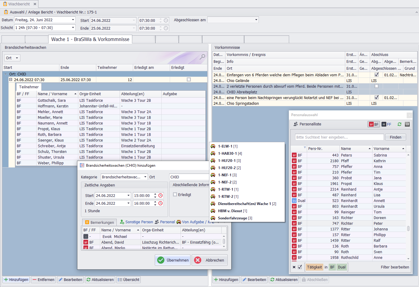
Personal Zuordnung
Es ist wichtig, dass Sie sicherstellen, dass das zugewiesene Personal über die erforderlichen Kenntnisse und Fähigkeiten verfügt. Um die Zuordnung von Personen für Brandsicherheitswachen zu dokumentieren, gehen Sie wie folgt vor:
Tab auswählen: Starten Sie die Software und klicken Sie auf die RegisterkarteBrandsicherheitswachen.Ort auswählen: Wählen Sie denOrt(Bezeichnung), für den Sie die Zuordnung dokumentieren möchten.Personal auswählen: Wählen Sie das Personal aus der bereits bestehendenPersonalliste(FF,BF), indem Sie auf den entsprechenden Namen klicken.Sonstige Personen (falls nötig): Falls das gewünschte Personalnichtin der Liste vorhanden ist, klicken Sie aufSonstige Personund geben Sie die erforderlichen Informationen wieName,FunktionundKontaktdatenmanuell ein.Speichern: Klicken Sie aufZuordnung speichern, um die Zuordnung von Personen für den ausgewählten Ort zu dokumentieren.
Optional: Definieren Sie Orte für die BraSiWa und ordnen Sie die Personen, die dort eingesetzt werden sollen, zu.
Generierung Abrechnungsrelevanter Daten:
Die erfassten Daten der Brandsicherheitswache können zur Weiterverarbeitung genutzt werden:
Berufliche Kräfte: Wenn es sich um berufliche Kräfte handelt, können Sie aus den erfassten DatenAbrechnungsrelevante Datenerzeugen und diese für dieÜbergabe an ein Abrechnungssystem verwenden.Freiwillige Kräfte: Wenn Sie es sich um freiwillige Kräfte handelt, können Sie die erfassten Daten alsListe ausgeben.
Was passiert, wenn … / wenn nicht?
… Personal ohne passende Kenntnisse zugeordnet wird? Die Einsatzqualität sinkt und die Besetzung ist fachlich nicht belastbar.
… „Sonstige Person“ ohne Mindestangaben angelegt wird? Nachvollziehbarkeit, Abrechnung und spätere Auswertung sind erschwert.
… nach der Zuordnung nicht gespeichert wird? Die Einträge stehen nicht zuverlässig für Folgeprozesse zur Verfügung.
Personal Aufgaben Zuordnen
Aufgaben (im Gegensatz zu festen Funktionen oder Qualifikationen) können dem Personal der Brandsicherheitswache manuell zugewiesen werden, um die spezifische Rolle vor Ort festzulegen.
Vorgehensweise zur Aufgabenzuweisung:
Dialog öffnen: Doppelklicken Sie dazu auf einen Teilnehmer, um den Dialog Person bearbeiten aufzurufen.
Aufgabe zuweisen:
Markieren Sie im Textfeld bereits zugewiesene Aufgaben (aus einer Liste).
Oder
fügen Sie manuell eine neue Aufgabe hinzuundspeicherndiese.Anzeige: Die zugewiesenen Aufgaben werden nun in der
Teilnehmerlisteangezeigt.
Hinweis zur Aufgabenlogik:
Aufgabenbezeichnungen sollten eindeutig und organisationsweit einheitlich sein.
Bei Mehrfachaufgaben pro Person die Priorität bzw. Hauptaufgabe dokumentieren.
BraSiWa Orte hinzufügen
Layout-Anpassung:
Das Hinzufügen von Standorten für die Brandschutzwache erfolgt durch Bearbeiten in der Layout-Anpassung des Wachbuches.
Dialoge öffnen und Element wählen:
Layout-Anpassung öffnen: Wenn Sie die Option auswählen, öffnet sich der DialogAnpassungsowie ein Dialog mit wichtigen Hinweisen zurWachbuch-Layout-Sicherheit.BraSiWa-Element wählen: Wählen Sie, wie im Beispiel gezeigt, links in der Baumstruktur dieBraSiWaderWache 1aus.Layout-Details: Die Layout-Anpassungen, wie z. B. Darstellung, Daten, Grid, Options etc. für die BraSiWa werden nun in der Baumstruktur angezeigt.
Orte im Anpassungs-Dialog bearbeiten:
Standortliste einsehen: In der Anpassung unterOrtesind typischerweise bereits gespeicherte Elemente hinterlegt. Im Beispiel sind87 Elementegespeichert, bei denen es sich bereits um 87 potenzielle gelagerte Orte handelt, an denen Brandschutzwachen durchgeführt werden können oder bereits durchgeführt wurden.Zeichenfolgen-Editor öffnen: Wenn Sie die Option „…“ auswählen, öffnet sich der DialogZeichenfolgen-Editorund zeigt die Liste der Standorte nach Namen an.Hinzufügen/Entfernen: Durchmanuelles Hinzufügen/EntfernenundSpeicherneines Standorts können Sie die Liste der Brandschutzwachen-Standorte ergänzen und im Formular verwenden.
Was passiert, wenn … / wenn nicht?
… Orte nicht eindeutig benannt sind? Zuordnungen und spätere Auswertungen werden fehleranfällig.
… Orte nicht gepflegt sind? Personal kann keinem korrekten Einsatzort zugeordnet werden.
BraSiWa Vorkommnisse
Die Brandsicherheitswache ermöglicht das Hinzufügen von Vorkommnissen und Ereignissen sowie Medien, um diese später nachträglich zu bearbeiten.
Vorgehensweise zum Hinzufügen:
Schritt 1. Öffnen Sie das Formular der Brandsicherheitswache.
Schritt 2. Wählen Sie den Teilnehmer, bei dem Sie das Vorkommnis oder Ereignis hinzufügen möchten, aus.
- Dies ordnet das Vorkommnis direkt einer Person zu.
Schritt 3. Klicken Sie auf die Schaltfläche Vorkommnis hinzufügen oder Ereignis hinzufügen.
Schritt 4. Geben Sie die Details des Vorkommnisses oder Ereignisses in das sich öffnende Dialogfeld ein, einschließlich des Datums und der Uhrzeit.
Schritt 5. Sie können auch ein Medium hinzufügen, um das Vorkommnis oder Ereignis zu dokumentieren, indem Sie auf Medium hinzufügen klicken und ein Bild oder Video hochladen.
Schritt 6. Klicken Sie auf OK, um das Vorkommnis oder Ereignis zu speichern.
Wichtig bei Vorkommnissen/Ereignissen:
Verwenden Sie konsistente Bezeichnungen und vollständige Zeitangaben.
Ordnen Sie Ereignisse möglichst direkt dem betroffenen Teilnehmer zu.
Laufendes Ereignis aufzeichnen
Wenn Sie ein laufendes Ereignis aufzeichnen möchten, können Sie dies mit einem automatischen Zeitstempel oder manuelle Zeiteingabe erledigen.
Ergebnis hinzufügen und Speichern:
Schritt 1. Klicken Sie auf die Schaltfläche Ereignis hinzufügen.
Schritt 2. Geben Sie die Details des laufenden Ereignisses ein, einschließlich der Beschreibung und des Datums und der Uhrzeit.
Schritt 3. Klicken Sie auf OK, um das laufende Ereignis zu speichern.
Ergebnis abschließen:
Wenn Sie das Vorkommnis oder Ereignis abschließen möchten, klicken Sie auf die Schaltfläche Abschließen.
Grund auswählen:Daraufhin werden Sie aufgefordert, denGrund des Abschlussesaus einer zuvor definierten Liste auszuwählen.Bemerkung(optional): Optional können Sie auch eineBemerkunghinzufügen. Beachten Sie jedoch, dass das Befüllen des TextfeldesBemerkung optionalist.
Nutzen: Durch das Hinzufügen von Vorkommnissen und Ereignissen können Sie die Brandsicherheitswache (oder den allgemeinen Dienstbetrieb) umfassender dokumentieren und so eine umfassendere Berichterstattung und Analyse ermöglichen.
Abnahmekriterien Einsatzbereitschaft BraSiWa (empfohlen)
Eine Besetzung gilt als einsatzbereit, wenn folgende Punkte erfüllt sind:
Ort, Zeitraum und Teilnehmer sind vollständig gepflegt.
Aufgaben vor Ort sind klar zugeordnet.
Offene Vorkommnisse sind bewertet oder mit Folgeschritt versehen.
Keine ungeklärten Rollen- oder Zeitkonflikte vorhanden.
Qualitätscheck
Nach Zuordnung und Dokumentation empfiehlt sich ein kurzer Prüflauf:
Vollständigkeit: Sind Ort, Teilnehmer und Aufgaben vollständig?
Plausibilität: Passen Aufgaben und Personaleinsatz fachlich zusammen?
Zeiten korrekt: Stimmen Start/Ende und ggf. laufende Ereignisse?
Nachvollziehbarkeit: Sind relevante Ereignisse mit Begründung dokumentiert?
Freigabe erfolgt: Wurde der Stand durch die zuständige Rolle bestätigt?
Häufige Fehler und schnelle Lösung
Teilnehmer fehlt: Personalliste/Filter prüfen oder
Sonstige Personvollständig anlegen.Ort nicht auswählbar: Standortliste in den Layoutdaten prüfen und aktualisieren.
Ereignis nicht nachvollziehbar: Zeitangaben und Beschreibung ergänzen.
Unklare Aufgabenlage: Aufgaben je Teilnehmer vereinheitlichen und priorisieren.
Go-Live-Check (Kurz)
[ ] Tätigkeits-Element korrekt eingebunden
[ ] Orte vollständig und eindeutig gepflegt
[ ] Teilnehmer und Aufgaben fachlich geprüft
[ ] Ereignisdokumentation stichprobenartig geprüft
[ ] Ergebnis freigegeben und dokumentiert
End-to-End-Beispiele
Beispiel 1: Standardablauf BraSiWa
- Ort auswählen und Teilnehmer zuordnen.
- Aufgaben je Teilnehmer festlegen.
- Ereignisse/Vorkommnisse bei Bedarf mit Zeitangabe dokumentieren.
- Vollständigkeit und Plausibilität prüfen.
- Stand durch Freigabe-Rolle bestätigen.
Erwartetes Ergebnis: Einsatz, Dokumentation und Abrechnung sind nachvollziehbar vorbereitet.
Beispiel 2: Sonderfall mit kurzfristiger Änderung
- Ausfall einer Person erfassen und Ersatz zuordnen.
- Aufgaben neu priorisieren und in der Teilnehmerliste aktualisieren.
- Ereignis mit Grund und Zeit dokumentieren.
- Änderungen im Qualitätscheck gegenprüfen.
- Aktualisierten Stand freigeben.
Erwartetes Ergebnis: Änderungen sind transparent, konfliktfrei und revisionssicher dokumentiert.
Änderungsprotokoll (Kurz)
Datum/Zeit: ____________________
Ort/Teilnehmer: ____________________
Änderung: ____________________
Grund: ____________________
Bearbeiter/Freigabe: ____________________


