Layout-Designer
Der Prozess zur Erstellung eines neuen Wachberichts besteht aus der Vorbereitung des Layouts und dessen anschließender Anwendung.
Voraussetzungen vor dem Start
Vor Änderungen im Layout-Designer sollten folgende Punkte erfüllt sein:
Berechtigungen: Zugriff auf
Layout,Bearbeiten,BaumansichtundVersteckte Objekteist vorhanden.Sicherung: Bestehendes Layout wurde kopiert oder als Standard gesichert.
Namenskonzept: Titel, Dienst, Schicht und Gültigkeitszeitraum sind vorab definiert.
Teststrategie: Änderungen werden zunächst in einem Testlayout validiert.
Layouts verwalten (Kopieren und Bearbeiten):
Das Layout enthält bereits vorhandene Wachberichte, die Sie anpassen oder als Basis verwenden können:
Kopieren: Sie können ein vorhandenes Layout zur weiteren NutzungKopierenkönnen. Achten Sie darauf, dass die „Kopie“ mit dem Erstellungsdatum des Originals gekennzeichnet wird, um den Bezug herzustellen.Bearbeiten: Sie können die Layout-Kopie Bearbeiten und mit folgenden neuen Informationen versehen generiert:Titel(Standard)Dienst(Feuerwehr etc.)Schicht(24h)Gültigkeitszeitraum
Neues Wachbuch-Layout hinzufügen:
Mit dem Hinzufügen-Button können Sie ein neues Wachbuch-Layout erstellen.
Bericht benennen: Geben Sie dem Layout einen Namen.
Dienst definieren: Legen Sie den zugehörigen Dienst fest.
Schicht und Gültigkeitszeitraum definieren: Geben Sie die Schicht und den Zeitraum an, in dem das Layout genutzt werden soll.
Nutzung: Nachdem Sie diese Informationen eingegeben haben, können Sie das Wachbuch-Layout zur weiteren Anwendung unter dem Tab Reiter Wachbericht nutzen.
Anwendung des Layouts:
Um den zuvor neu erstellten Wachbericht (das Layout) nutzen zu können, müssen die im Beispiel dargestellten Informationen (rot umrandet), die zur Auswahl dienen, mit den zuvor gemachten Angaben (Titel, Dienst, Schicht) korrekt übereinstimmen.
Ergebnis: Das Ergebnis ist eine
blanke weiße Seitemit den konfigurierten Feldern und diversen Buttons auf der rechten Formularseite.Aktionen: Hier können Sie den Wachbericht speichern, drucken oder exportieren.
Definition Button
Layout-Verwaltung:
Diese Schaltflächen steuern die Bearbeitung, Speicherung und Vorschau des aktuellen Wachbuch-Layouts
Layout: Beinhaltet diverseBausteine zum Layout(z. B. Personal-Tabelle, Ereignis-Blöcke).Bearbeiten: Zeigt denAnpassungs-Dialogzum Bearbeiten des aktuellen Layouts an.Als Standard speichern: Speichert das Layout für dieaktuelle Konfiguration.Die Speicherung
mehrerer Layoutsist möglich, dies ist jedoch aufein Jahrzeitlich begrenzt.Layout neu laden: Lädt dasnoch nicht gespeicherte Layoutneu (z. B. um Änderungen zu verwerfen).Layout Assistent Beta: öffnet einen Dialog zumImport/Export von LayoutsinclusiveStammdaten.Benutzervorschau: Vorschau des Layouts aus Sicht eines anderen Nutzers (z. B. einer bestimmten Rolle oder Gruppe).Hierzu kann eine
Rollenvergabeerfolgen. Jede(r) Dienst, Gruppe, Nutzer, Reiter kann mit diversenBerechtigungenversehen werden.
TAB Seite mit Funktionsblöcken erstellen
Durch diese Schritte können Sie eine Seite mit Funktionsblöcken erstellen, die Ihre Anforderungen optimal erfüllt.
Grundgerüst erstellen:
Anpassen des Layouts: Nutzen Sie die Option Bearbeiten im Menü, um den Dialog zur Anpassung zu öffnen.
- Dieser Dialog bietet Empfehlungen zur Layout-Sicherung sowie die Optionen
Versteckte ObjekteundBaumansicht.
Anpassung vereinfachen: Ziehen Sie den Anpassungsdialog auf einen anderen Monitor, wenn Sie mehrere Bildschirme haben, um den Workflow der Layout-Anpassung zu vereinfachen.
Leerraum erzeugen: Klicken Sie auf OK unter Wachbuch Layout bearbeiten, um einen Leerraum zu generieren, in dem Sie die benötigten Objekte einfügen können.
Objekte hinzufügen und anpassen:
Hinzufügen von Objekten: Ziehen Sie die versteckten Objekte wie Einzelne Person, Personal-Tabelle (2x), Medien und Vorkommnisse per Drag & Drop in den Leerraum.
Visualisieren: Jedes Bedienfeld wird dabei farblich umrahmt. Wenn Sie mit der Maus über den Leerraum fahren, werden die zu vergebenden Positionen ebenfalls farblich dargestellt.
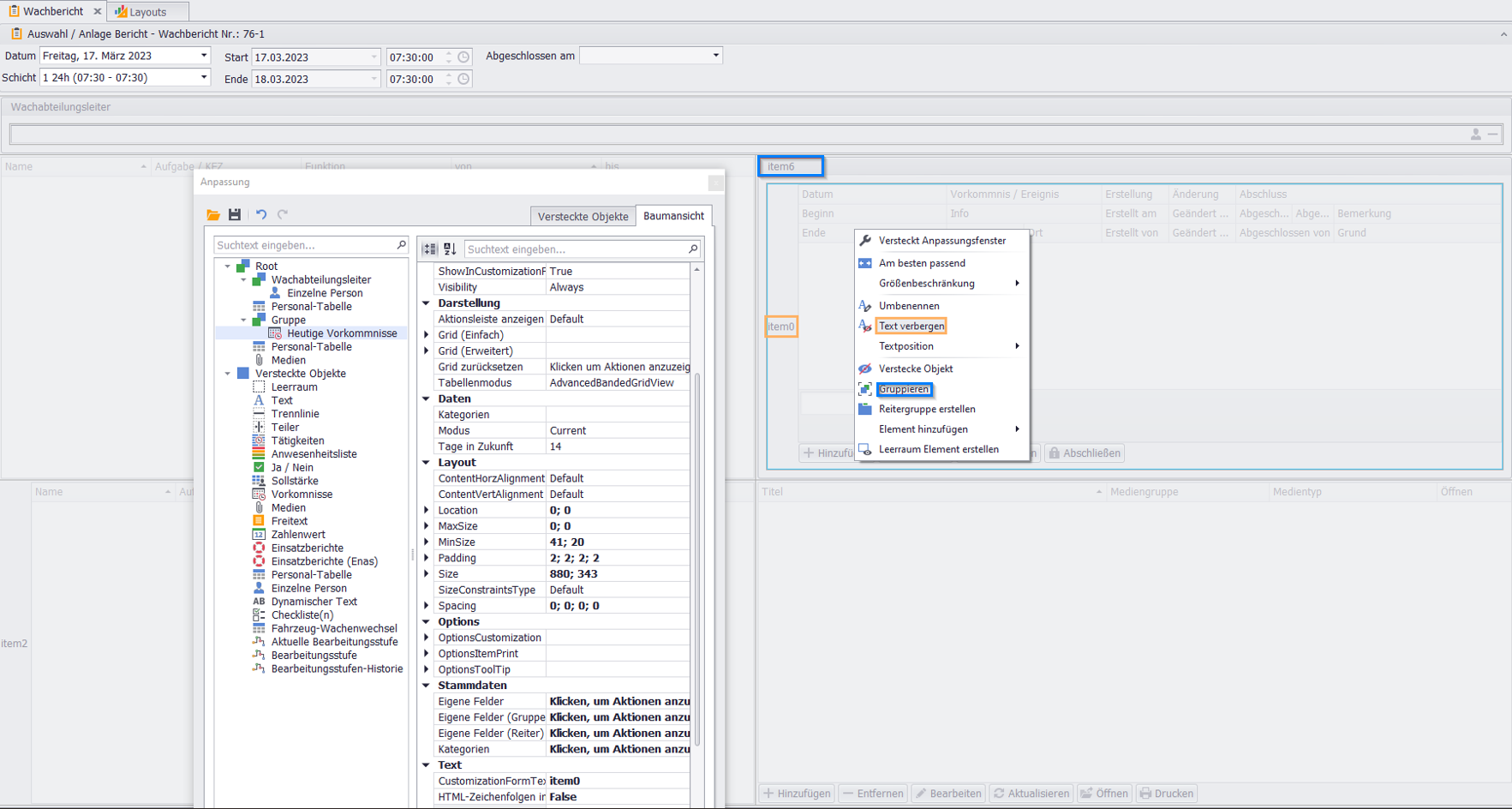
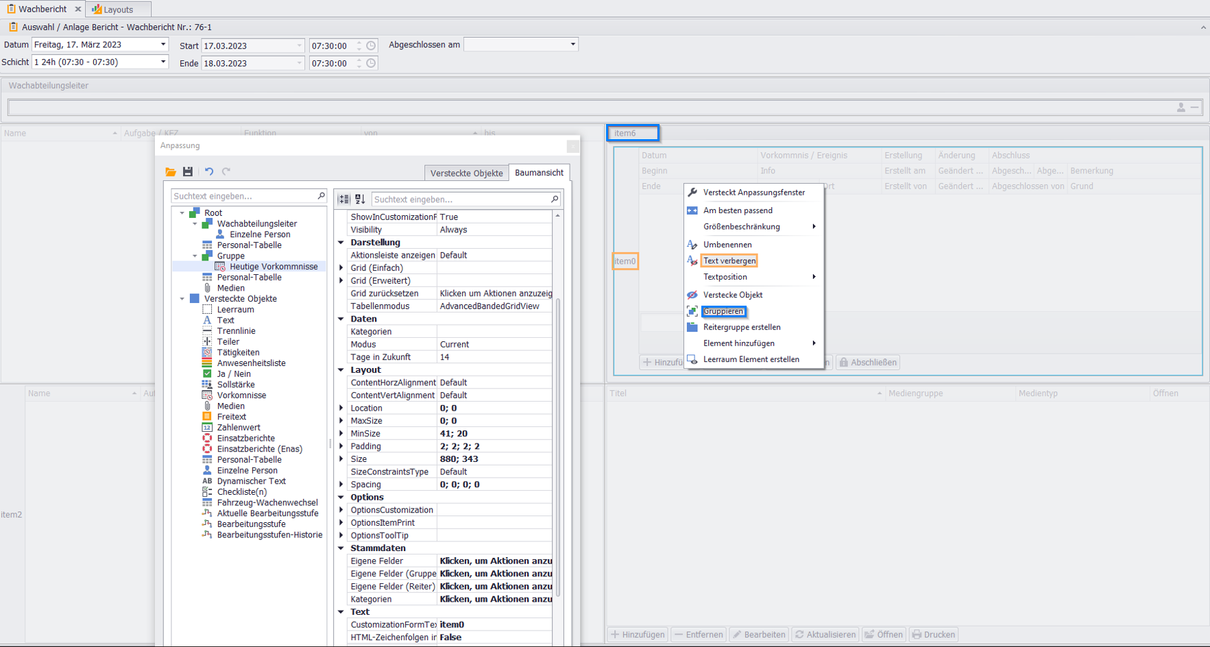
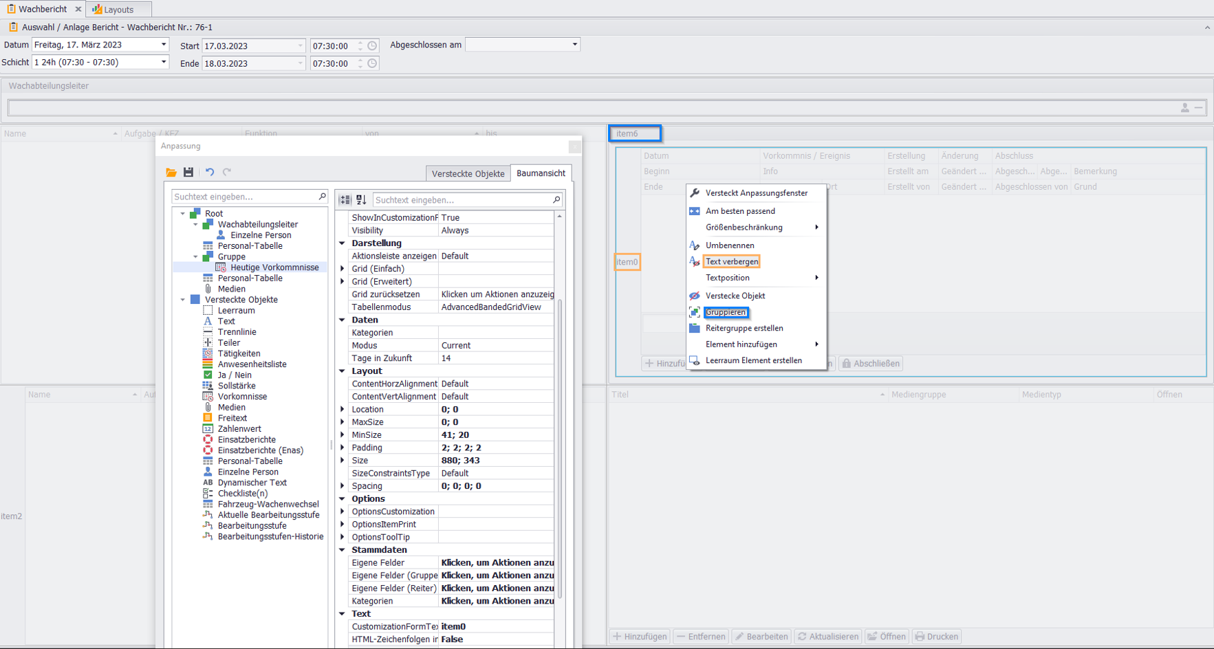
Elemente umbenennen und formatieren:
Klicken Sie mit der
rechten Maustasteauf die Objekte, um einen Dialog mit verschiedenen Bedienungselementen anzuzeigen.Wählen Sie
Text verbergenfür das Wort „item0“, um den Text unsichtbar zu machen.Wählen Sie dann
Umbenennen, um jedes Bedienelement mit einer Bezeichnung (z. B. Wachabteilungsleiter, Medien, Vorkommnisse usw.) zu versehen.Wiederholen Sie diesen Vorgang, bis alle Bedienelemente angepasst wurden.
Abschluss und Optimierung:
Nachdem Sie allen Bedienelementen Namen gegeben haben, können Sie noch Elemente wie
TrennerundTeilerhinzufügen oderLeerräumeerstellen.Die Auswahl
am Bestenpasst Ihre Bedienelemente dem Raum optimal an.
Layout-Anpassungen
(Baumansicht)
Um dieses Layout und deren Inhalte nutzen zu können, müssen Sie diverse Einstellungen. Diese finden Sie in der „Baumansicht“ vornehmen. Die wichtigsten Einstellungen und deren Inhalte sind:
Stammdaten: Ermöglicht die Verwaltung vonRessourcen(Tagesdienst, Lehrgang uvm.) undsonstigen Personen.Darstellung: Dient derGestaltungoder dem unwiderruflichenZurücksetzenaller Anpassungen bis auf die bedingte Formatierung.Layout: Beinhaltet dieAnordnung von TextoderZwischenräumezu jedem Bedienelement.Daten: Sind das wichtigste Bindeglied zwischen Stammdaten und Wachbuch. Diese beinhalten beispielsweise Eigenschaften wieFunktionen,Aufgaben/KFZ,Tätigkeitszuordnungen,GruppierungenundRessourcen.Ressourcen: Können beispielsweise dieStandardbesetzung,Fahrzeuge,Urlaubect. sein. Mehr hierzu finden Sie in den Ressourcen unter Einträge verwalten.
Standardbesetzung definieren
Vor der Implementierung muss Ihrerseits geklärt werden, welche spezifischen Informationen dargestellt und ausgewertet werden sollen. Das folgende Beispiel zeigt die Zuweisung einer Personal-Tabelle zur Ressource "Standardbesetzung".
Vorbereitung im Layout:
Im nachfolgenden Beispiel wurde das Bedienelement Personal-Tabelle gewählt (farblich in der Baumansicht hinterlegt) gruppiert und in die Standardbesetzung umbenannt. Sie haben die Möglichkeit mehrere Ressource gleichzeitig zu definieren (Standardbesetzung, Tagesdienst, Bereitschaft).
Definition der Ressource:
Gehen Sie zur Definition der Ressource wie folgt vor:
Stammdaten: Wählen Sie Ressourcen aus.Dialog
Einträge Verwalten: Titel Standardbesetzung (Tagesdienst, Bereitschaft) auswählen. Gewähltes Element stellt ID (Zufallswert), Titel und wenn vergeben die Systemkennung dar.Daten: Führen Sie selbiges unterDaten→ Ressourcen →Einträge Verwalten→ Standardbesetzung durch.
Die verknüpft das Bedienelement mit den Stammdaten.
Hinweis: Die Systemkennung darf/sollte nicht ohne weiteres geändert werden, da sie für die korrekte Funktion des Systems relevant ist.
Personalzuordnung Standardbesetzung
Die Standardbesetzung erhält Personal entweder automatisch via Dienstplan-Import oder durch manuelle Eingabe.
Personal hinzufügen und Kennzeichnungen:
Hinzufügen: Sie können Personal derStandardbesetzungentweder über denDienstplan Importodermanuellhinzufügen.Hervorhebung:Fettdargestelltes Personal zeigt an, dass es sich um denzuletzt gemachten Eintraghandelt.
Spalteneinträge anpassen:
Sie können die Ansicht der Personal-Tabelle anpassen:
Entfernen: Nicht benötigte Spalteneinträge wie (Aufgabe/KFZundFunktion) können durch Klicken mit derrechten Maustasteoder perDrag & Dropin das Leerfeld entfernt werden.Dialog: Wählen Sie im DialogSpalte bearbeitendie Option, ob diese Änderung nur fürdieses Gridoderalle weiteren Gridsgelten soll.
Daten-Selektionen vornehmen:
Unter dem Abschnitt Daten in der Baumansicht können Sie wichtige Filterungen vornehmen:
Funktionen: Sie Selektionen für die Funktionen (z. B. Maschinist, Truppführer) vornehmen. f.
Tätigkeitszuordnung:Sie können Selektionen für dieTätigkeitszuordnung(beruflich, freiwillig, beides) vornehmen.
Abschluss nach der Implementierung:
Namensänderung: Nach erfolgreicher Selektion ändert sich der Text in der Baumstruktur vonPersonal-TabellezuStandardbesetzung, was die erfolgreiche Implementierung kennzeichnet.Weitere Schritte: Weitere Informationen zur Implementierung der Standardbesetzung (insbesondere zum automatisierten Import) finden Sie im Menüabschnitt Tagesdienstplan-Daten Importieren.
Fahrzeug Einstellungen
Für die detaillierte Einstellung eines Fahrzeug-Bedienelements (im Beispiel: 12-HLF300-1) müssen Anpassungen in den Bereichen Daten und Stammdaten vorgenommen werden:
Einstellung unter Daten:
Unter dem Reiter Daten definieren Sie die spezifischen Eigenschaften und Zuordnungen des Fahrzeug-Elements im aktuellen Layout:
Aufgabe / Kfz: Bezeichnung des Kfz auswählen.Geben Sie die genaue Bezeichnung des Fahrzeugs ein (z.B. 12-HLF300-1)
Funktionen:Eigenschaften bearbeiten→ Auswahl und ReihenfolgeDie Auswahl der Funktionen erfolgt benutzerdefiniert, z. B. um nur Personal mit bestimmten Qualifikationen anzuzeigen.
Ressourcen:Eigenschaften bearbeiten→ Standardbesetzung (Tagesdienst, Bereitschaft) →übernehmenVerknüpft das Fahrzeug mit dem Pool der verfügbaren Besatzung (z. B. Standardbesetzung).
Tätigkeitszuordnung: AuswahlBestimmt, welche Art von Personal zugeordnet werden kann:
nichts,beruflich,freiwillig,beides(Auswahl ist benutzerdefiniert).
Einstellungen unter Stammdaten:
Unter dem Reiter Stammdaten legen Sie die übergeordnete Definition der Ressource fest:
Ressourcen:Einträge verwalten→StandardbesetzungHier wird die Ressource definiert. Beachten Sie, dass
nur eine Definition(z. B. Standardbesetzung) in den Stammdaten möglich ist.
Einstellungen für Einzel -Person
Die Konfiguration eines Bedienelements für eine Einzel-Person ermöglicht die präzise Steuerung der Besetzung basierend auf der erforderlichen Funktion.
Beispielsweise nehmen wir den Leitstellendisponenten.
Grundzuordnung (Funktion und Ressource):
Unter Daten wählen Sie die,
Funktionen: Auswahl (Leitstellendisponent)Ressource:Eigenschaften bearbeiten→Standardbesetzung
unter Stammdaten die
Ressourcen: → klicken → Einträge verwalten → Standardbesetzung
Erstellung eines Kriteriums (Formel):
Um die Darstellung und die Vorauswahl der Funktion zu optimieren, erstellen Sie ein Kriterium:
Daten:Kriterium→Ausdruck bearbeitenFormel: Definieren Sie die Formel für den string Funktionsname [Name] + ' (' + [Funktionsname] + ' )'
Vorteile des Kriteriums und der Zuordnung:
Vorauswahl der Funktion: Im Dialog
Personeneintrag hinzufügenwird die Funktion („Leitstelle Disponent“) bereitsvorgegebenund lässt keine weiter Auswahl mehr zu.Gefilterte Personalauswahl: Die Aktivierung des Icon neben dem Textfeld „
Name“ stellt nur Personen dar, die laut Personaldateneine der erforderlichen Funktionenerfüllen können.Anzeige nach Übernahme: Wenn die Person ausgewählt und übernommen wird, wird sie namentlich und mit ihrer Funktion im Textfeld „
Leitstellendisponent“ aufgeführt.Ressourcen Gruppierung: Da die Ressource als „
Standardbesetzung“ zugeordnet wurde, wird der Disponent auch unter der Gruppierung „Standardbesetzung“ aufgeführt. Eine andere Wahl der Ressourcen Zuordnung (z. B. Tagesdienst) hätte zur Auswirkung, dass der Leitstellendisponent nur in seiner entsprechenden Gruppierung aufgeführt wird.
Darstellung der SOLL – Stärke
Um sich die Soll-Stärke darstellen und auswerten zu können, benötige Sie zusätzlich das Element „Personal-Tabelle“ (oder ein speziell konfiguriertes Element) im Layout. Die Einstellungen hierzu sind aufwendiger, da sie der Angabe und Auswertung in den Reporten dienen.
Vorbereitung und Dialog "Einträge verwalten"
Element auswählen: Wählen Sie, wie beschrieben aus der Baumansicht das Versteckte Objekt „Soll-Stärke“.Stammdaten öffnen: Im BereichStammdatenwählen Sie die Soll-Stärken und klicken um weitere Aktionen darzustellen.Dialog öffnen: Nun öffnet sich der DialogEinträge verwalten(liegen noch keine Einträge vor, wird im Dialog nur Gewähltes Element für weitere Eingaben dargestellt).
Hinweis: Die hier gemachten Angaben dienen zur Angabe und Auswertung in den Reporten.
Definition der Soll-Stärken-Einträge:
Hier definieren Sie die einzelnen Einträge, die die Soll-Stärke ausmachen (z. B. Funktionen):
Name und Anzeigenname: Der Name ist im Beispiel identisch mit dem des
Anzeigenamens. Definieren Sie in der Übersicht klar dieSOLL-Anzahlsowie den Anzeigenamen (die gewünschte Funktion).Reihenfolge: Die Reihenfolge nutzen Sie, wenn im Bedienelement keine alphabetische Aufzählung erwünscht ist. Die Reihenfolge dient quasi als Platzierung (z. B. würde der Drehleitermaschinist an 5.Stelle dargestellt).
Automatische Korrektur: Wählen Sie die Checkbox aus. Wurde beispielsweise an Sonn- / Feiertagen eine andere SOLL – Stärke als an Wochentagen definiert, wird diese bei Auswahl
automatisch korrigiert.
Gültigkeit und Serien definieren:
Info: Beschreiben Sie, was mit der Soll-Stärke ausgedrückt werden soll.
Gültigkeit: Es kann eine
Serie/Gültigkeitsdauerdefiniert werden (ab wann und wie lange die Auswertung der Soll-Stärke im Wachbericht Gültigkeit besitzt).Import Serie definieren: Die Eingabe einer kompatiblen Zeichenfolge neben dem Textfeld „
PRULE“ kann eine Serie definieren und mit der AuswahlÜbernehmenimportiert werden.
Wichtiger Hinweis: Eine unsachgemäße Benutzung kann den aktuell Zustand der Anwendung beeinträchtigen.
Zuordnung Kriterien SOLL-Anzahl
Der TAB Daten spielt eine zentrale Rolle bei der Verknüpfung der definierten Soll-Stärken-Einträge mit den eigentlichen Personal-Kriterien und der gewünschten Besetzungszahl.
Zuordnung im TAB "Daten":
Im TAB Daten nehmen Sie folgende Zuordnungen vor:
Kriterien: Sie selektieren die „Kriterien“ in dem sich öffnenden Dialog. Diese Kriterien definieren, welches Personal (basierend auf Funktionen oder Qualifikationen) für diesen Soll-Stärken-Eintrag zählt.SOLL-Anzahl: Sie definieren die „SOLL-Anzahl“, welche für die Soll-Personalstärke der einzelnen Funktionen gelten soll (die Ziel-Besetzungszahl).
Speicherung und Übersicht:
Speicherung: Nach Auswahl des grünen Hakens (Bestätigung) werden diese Angaben gespeichert.Übersicht: Die gespeicherten Angaben (z. B. Soll-Anzahl und Kriterien) erscheinen anschließend in der Übersicht des Dialogs.Visualisierung: Im nebenstehenden Beispiel gut sichtbar dargestellt sind auch die bereits besprochenen Einstellungen der „Reihenfolge“ sowie die Auswahl der „Automatischen Korrektur“.
Darstellung Soll-Stärke mit Funktionen
Sobald die Zuordnung des Personals und die Definition der Soll-Stärken-Kriterien abgeschlossen ist, erfolgt die zusammenfassende Darstellung im entsprechenden Reiter.
Anzeige im Reiter "Sollstärke":
In dem Reiter Sollstärke werden die folgenden Informationen in einer Tabelle dargestellt:ElementBeschreibung.
Funktion: Die gewünschte Soll-Funktion (z. B. Maschinist, Gruppenführer).Personalname: Der namentliche Eintrag der zugeordneten Person.Soll-/Ist-Stärke: Zeigt das Verhältnis der gewünschten (Soll) zur tatsächlich besetzten (Ist) Stärke.
Details zur Personalzuordnung:
Reihenfolge: Die Darstellung der Funktionen erfolgt in der
zuvor definierten Reihenfolge.Personalbucheintrag: Zusätzlich wird der Personaleintrag selbst dargestellt.
Differenzierung: Es wird differenziert, ob dieser Eintrag aus der
Liste importiert(z. B. via SPlan) odermanuell hinzugefügtwurde.
Fußzeile (Zusammenfassung):
Zusätzlich wird in der Fußzeile des Reiters die aggregierte Summe der gewünschten Funktionen sowie die Gesamtsumme der Soll-/Ist Stärke dargestellt.
Benutzervorschau Definition
Die Benutzervorschau ist ein weiteres nützliches Feature, mit dem Benutzer das Layout in einer simulierten Umgebung testen können, um sicherzustellen, dass Benutzer nur die Funktionen und Elemente sehen, für die sie berechtigt sind.
Zweck und Steuerung:
Benutzerdefinierte Einrichtung: Ein Layout kann benutzerdefiniert eingerichtet werden, beispielsweise:
Ein oder mehrere Benutzer haben nur die Berechtigung zum „
Lesen“, aber nicht zum „Bearbeiten“ des Layouts.Bestimmte Bedienelemente des gesamten Layouts werden
komplett ausgeblendet.Definition: Dieser Modus wird durch
Rollenund deren Zugriff auf ausgewählteGruppen/Funktionendefiniert.
Vorgehensweise zur Aktivierung:
Dialog öffnen: Mit Auswahl der
Benutzervorschauwird der Gleichnamige Dialog erzeugt.Benutzer selektieren: In diesem Dialog kann die
Selektierung eines Benutzers aus einer Listeerfolgen.Berechtigungsprüfung: Diese Liste enthält nur Benutzer, denen
Berechtigungen auf das Wachbuchzugewiesen wurden (Diese Zuweisungen finden Sie unter Systemprogramm →Berechtigungen→Benutzer/Rollen→Auswahl→Formulare→Berechtigungen).Simulation starten:Die Benutzervorschau simuliert dann den Modus mit den
Berechtigungen des ausgewählten Benutzers.
Layout Berechtigungen
Die Vergabe von Layout-Berechtigungen steuert, welche Benutzer und Rollen welche Elemente im Wachbuch sehen und bearbeiten dürfen.
Vorgehensweise zur Berechtigungsvergabe:
Gehen Sie folgendermaßen vor, um den Zugriff auf Rollen (Benutzer) für ein bestimmtes Layout-Element zu gewähren oder zu widerrufen:
Dialog öffnen: Wählen SieLayout→Bearbeiten.BaumansiCht aufrufen: Im DialogAnpassungwählen Sie dieBaumansicht(linken Seite Dialogs) .Element selektieren: Selektieren Sie nacheinander eines der dargestelltenElemente(z. B. "Standardbesetzung", "Vorkommnisse").Berechtigungen wählen: Wählen Sie unterBerechtigungendie Rollen aus.
Der Dialog "Berechtigungen":
Der Dialog
Berechtigungenwird erzeugt. Hier werdenalle im Systemprogramm hinterlegten Rollenmit Ihrem Namen dargestellt.Standardrecht: Standardmäßig können diese Rollen das Element
sehenundlesen, aberkeine Änderungendaran vornehmen.
Beispiel und Effekt:
Beispiel: Im Beispiel wurden allen Rollen (
Wachbuch-xy) durch Auswahl der Checkboxen lediglich das Recht aufLesenfür dieStandardbesetzunggewährt.Auswirkung: Wie im Beispiel unter Benutzervorschau Definition zu sehen, wird der Nutzername sowie das Recht aufnur Lesendargestellt. Weitere Möglichkeiten zur Bearbeitung sind in dem „Lesen“ Modus nicht gegeben, da die zugehörigen Buttons hierzu nicht nutzbar sind.
Wichtiger Hinweis: Generelle Einstellungen, ob und in welchem Umfang Sie das Wachbuch nutzen dürfen, erfolgen wie gewohnt im Systemprogramm bzw. über Ihren Administrator.
Qualitätscheck
Prüfen Sie nach jeder Änderung kurz die wichtigsten Punkte:
Layout lädt korrekt: Keine leeren oder fehlerhaften Bereiche nach dem Neuladen.
Datenbindung funktioniert: Zugeordnete Ressourcen/Funktionen werden im Wachbericht sichtbar.
Sichtbarkeit passt: Nur gewünschte Elemente werden angezeigt.
Berechtigungen greifen: Rollen sehen und bearbeiten nur erlaubte Inhalte.
Bedienbarkeit bleibt stabil: Tabellen und Eingabefelder sind auf Zielgeräten nutzbar.
Häufige Fehler und schnelle Lösung
Element vorhanden, aber ohne Daten:
Daten-/Stammdaten-Zuordnung der Ressource prüfen.Objekt im Layout unsichtbar: Sichtbarkeits- und Darstellungsoptionen in der Baumansicht kontrollieren.
Änderungen „verschwinden“: Speichern/Übernehmen und ggf.
Layout neu ladenbewusst einsetzen.

