Verfügbare Reporte
Reporte bilden die Grundlage für Ausgaben, Nachweise und Auswertungen im Wachbuch. Diese Seite beschreibt, wie Standardreporte genutzt, angepasst, gesichert und wiederhergestellt werden.
Voraussetzungen vor dem Start
Vor der Arbeit mit Reporten sollten folgende Punkte geklärt sein:
Berechtigungen: Zugriff auf Reportbearbeitung, Sicherung und Wiederherstellung ist vorhanden.
Ziel der Auswertung: Zweck und Zielgruppe des Reports sind fachlich abgestimmt.
Namenskonzept: Titel und Typen sind einheitlich benannt.
Werkzeuglage: Für eigene Reporterstellung/Design ist der Report-Designer erforderlich (optionales Modul).
Einsicht und Bearbeitung:
Im Tab der Reportbearbeitung haben Sie die Möglichkeit Standardreporte einzusehen, die bereits von LIS mitgeliefert werden. Diese Reporte sind in der Liste der Standardreporte aufgeführt.
Zusätzliche Hinweise für die Praxis:
Abgrenzung: Entscheiden Sie vorab, ob ein bestehender Standardreport angepasst oder ein neuer Report angelegt werden soll.
Berechtigungen: Stellen Sie sicher, dass Rollen für
Lesen,Bearbeiten,SichernundWiederherstellenkorrekt vergeben sind.Pflichtprüfung vor dem Speichern: Prüfen Sie
Report-Typ,Titel,Standard-Reportund die fachliche Datenbasis.Empfohlener Ablauf: Öffnen → Bearbeiten → Testausgabe → Freigabe → produktiv nutzen.
Versionierung: Vor größeren Änderungen immer zuerst einen Sicherungsstand erstellen.
Rückfalloption: Bei unerwartetem Verhalten die letzte funktionsfähige Version aus dem Archiv wiederherstellen.
Bearbeitung: Wenn Sie Änderungen an einem dieser Reports vornehmen möchten, können Sie dies über die Schaltfläche
Bearbeitenrechts im Formular tun.Dialog-Aufbau: Die Dialoge zum Bearbeiten der Reports sind dabei alle identisch aufgebaut.
Hinweis: Für das Erstellen eigener Listen oder das Verändern vorhandener Reporte ist der Report-Designer erforderlich (optionales Modul).
Standard-Report:
Definition: Wenn mehrere Reporte für diesen Typen vorhanden sind, wird der Standard-Report beim Ausdruck vorselektiert.
Regel: Es kann
immer nur ein Standard-Reportfür einen Typen existieren.
Benennung und Standard-Logik
Für eine klare Reportlandschaft gelten folgende Empfehlungen:
Titel sprechend vergeben: z. B. „Wachbericht Übersicht Tagdienst“ statt generischer Namen.
Typ stabil halten: Der Report-Typ ist fachlich verbindlich und nachträglich nicht änderbar.
Standard-Report bewusst setzen: Pro Typ genau einen Standard-Report definieren.
Änderungen dokumentieren: Anpassungen an Reportdefinitionen nachvollziehbar protokollieren.
Definition Report
Um eine bestimmte Kategorie (einen Report-Typen) zu bearbeiten, Klicken Sie auf den Button Bearbeiten.
In dem daraufhin erscheinenden Dialog können Sie die Report-Definition auswählen und anschließend den gewählten Report bearbeiten. Die Bearbeitung umfasst folgende Schritte:
Schritte zu Report-Definition:
Vorlage: Auswahl der gewünschtenVorlagefür den Report.Titel: Die Vergabe einesTitelsfür den Report.Dateipfad: Angabe desDateipfadsunter dem der Report gespeichert ist.Standard-Report: Aktivierung der CheckboxStandard-Report, wenn der Report als Standard festgelegt werden soll (es kann nur einen Standard geben).
Ergänzende Pflichtprüfungen zur Definition:
Datenbasis: Prüfen Sie, welche Felder und Quellen der Report zwingend benötigt.
Filterlogik: Definieren Sie Standardfilter (z. B. Zeitraum, Dienst, Schicht) eindeutig.
Ausgabeziel: Legen Sie fest, für welche Zielgruppe der Report genutzt wird (z. B. Führung, Disposition, Archiv).
Freigabestatus: Dokumentieren Sie den Status (
Entwurf,Geprüft,Produktiv) und die verantwortliche Person.Testkriterien: Prüfen Sie Vollständigkeit, Plausibilität sowie Druck- und Exportfähigkeit vor Freigabe.
Versionierung: Hinterlegen Sie Version, Datum und Änderungsgrund zur Nachvollziehbarkeit.
Wichtiger Hinweis: Der
Report-Typkannnachträglich nicht mehr verändert werden.
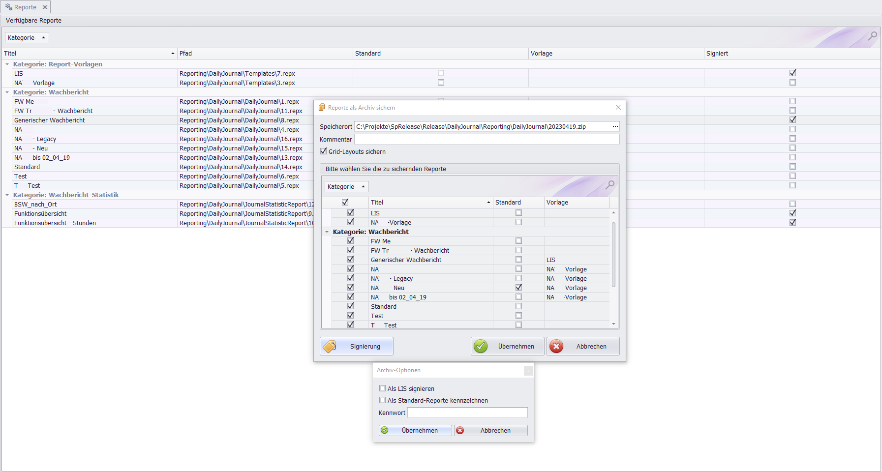
Report sichern
Wenn Sie auf den Button Sichern klicken, wird der Dialog Reporte als Archiv sichern geöffnet, der weitere Interaktionen ermöglicht.
Vorgehensweise zur Sicherung:
Report(e) auswählen: Wählen Sie den/die zu sichernde(n) Report(e) mithilfe der entsprechendenCheckboxaus.Grid Layout sichern(Optional): Um dasGrid Layoutzu sichern, aktivieren Sie die entsprechende Checkbox.Grid Layout: Ein Grid Layout ermöglicht es, Elemente in Spalten und Reihen auszurichten, ähnlich wie in Tabellen.Speicherort festlegen: Im TextfeldSpeicherortwählen Sie den gewünschten Speicherort aus.Kommentar hinzufügen(Optional): Sie können optional einenKommentarhinzufügen.
Ergänzende Hinweise zur Sicherung:
Sicherungsumfang festlegen: Entscheiden Sie bewusst zwischen „nur Reporte“ und „Reporte inkl. Grid-Layout“.
Archivname standardisieren: Nutzen Sie ein einheitliches Muster, z. B.
YYYY-MM-DD_Modul_Zweck_Version.zip.Aufbewahrung regeln: Definieren Sie Speicherort, Verantwortlichkeit und Anzahl der vorzuhaltenden Stände.
Kommentar verpflichtend nutzen: Dokumentieren Sie mindestens Grund, Bezug und ggf. Ticketnummer.
Wiederherstellung absichern: Führen Sie nach wichtigen Sicherungen einen stichprobenartigen Restore-Test im Testkontext durch.
Freigabe klären: Legen Sie fest, wer sichern darf und wer die Sicherung fachlich freigibt.
Wichtiger Hinweis: Laufzeit-Verweise aktualisieren:
Laufzeit-Verweise aktualisieren: Auch Runtime (Laufzeitumgebung) genannt: Die Auswahl dieser Checkbox verlängert die Wiederherstellung der Reporte und könnte eventuell zu Komplikationen führen.Empfehlung: Daher führt LIS die Runtime Aktualisierung
selbstdurch, oder Sie als Kunde werden explizit durch den LIS Support dazu aufgefordert.Standardmäßig sollte diese Option deaktiviert bleiben.
Abhängigkeiten beachten
Änderungen an Reporten wirken häufig auf weitere Bereiche:
Layouts/Filter: Geänderte Feldlogik kann Darstellungen und Auswahlwerte beeinflussen.
Berechtigungen: Sichtbarkeit und Nutzbarkeit von Reporten hängt von Rollenrechten ab.
Archive/Wiederherstellung: Sicherungsstand und Runtime-Einstellungen beeinflussen die Wiederverwendbarkeit.
Abrechnung/Export: Reportinhalte können auf vorgelagerten Zuordnungen basieren (z. B. Ressourcen/Fehlzeiten).
Report Datei
Definition der Report- Eigenschaften:
Wenn Sie die Report-Datei auswählen, öffnet sich der zugehörige Dialog zur Definition der Report-Eigenschaften.
Definition im Dialog:
Vorlage: Wählen Sie mithilfe des Dropdown-Menüsymbols (▼) IhreVorlage(Listen-Header) aus.Report-TYP: Wählen Sie den gewünschtenReport-Typenaus der vorsortierten Liste (zum Beispiel der TypWachbericht Führerscheine).Titel: Geben Sie Ihren Titel nach Ermessen ein (zum BeispielWachbericht Übersicht).Pfad: Das Textfeld für den Pfad zeigtNicht verfügbaran. Der Pfad wird automatisch zugewiesen wird und keine manuelle Auswahl ist möglich.Checkbox: Sie können über die Checkbox festlegen, ob dieser Report alsStandard-Reporthinterlegt werden soll.
Ergänzende Hinweise zur Report-Datei:
Dateiformat: Nutzen Sie das erwartete Report-Dateiformat (
.repx) und prüfen Sie die Kompatibilität zur eingesetzten Systemversion.Pfadverhalten: Das Feld
Pfadwird systemseitig gesetzt; eine manuelle Änderung ist nicht vorgesehen.Pflichtvalidierung: Prüfen Sie vor dem Speichern
Vorlage,Report-Typ,TitelundStandard-Report.Standard-Konflikt: Ist bereits ein Standardreport für denselben Typ vorhanden, muss dieser bewusst ersetzt oder deaktiviert werden.
Signierung: Aktivieren Sie Signierungsoptionen nur nach fachlicher und technischer Abstimmung; Kennwörter sind sicher zu verwalten.
Mini-Test nach Anlage: Report öffnen, Testausgabe durchführen, Filter prüfen und Standardauswahl verifizieren.
Signierung und Archiv- Optionen:
Die Auswahl des Button Signierung öffnet den Dialog der Archiv-Optionen. Dieser bietet weitere Möglichkeiten der Signierung durch Auswahl der einzelnen Checkboxen sowie die Hinterlegung eines Kennworts in dem dafür vorgesehenen Textfeld.
Reporte wiederherstellen
Mit der Wahl des Buttons Wiederherstellen werden Ihnen diverse Möglichkeiten gegeben, diesen Vorgang auszuführen.
Vor der Wiederherstellung prüfen:
Sicherungsstand vorhanden: Vor dem Restore einen aktuellen Zustand sichern.
Kompatibilität: Archiv/Datei zur eingesetzten Version und zum Report-Typ prüfen.
Ziel klären: Festlegen, ob bestehende Reporte ersetzt oder nur ergänzt werden sollen.
Wiederherstellung einer Report-Datei (.repx):
Aktion: Entscheiden Sie sich für das Wiederherstellen der „Report-Datei“ (repx).
Dialog: Es erfolgt der Dialog
Report Importieren. Um hier fortzufahren, treffen Sie Ihre Auswahl der entsprechenden Datei.
Wiederherstellung aus einem Report-Archiv (.zip):
Aktion: Bei der Auswahl „
Report Archiv“ (.zip) öffnet sich der DialogReporte aus Archiv wiederherstellenzur weiteren Bearbeitung.Archivdatei auswählen: In dem Textfeld
Archivdateikönnen Sie die gewünschte Zip-Datei auswählen.Archivdetails: Wählen Sie das Symbol ▼ zum Aufklappen (Dropdown-Liste), werden Ihnen diverse Informationen zu dieser Datei dargestellt.
Wiederherstellung abschließen:
1. Wählen Sie den/die Report(e) über die jeweilige Checkbox aus.
2. Bestätigen Sie mit dem Button Übernehmen.
3. Folglich wird nun die Wiederherstellung der gewählten Reporte mit deren Ergebnissen und Informationen bestätigt.
Nach der Wiederherstellung:
Standardreport prüfen: Sicherstellen, dass je Typ weiterhin nur ein Standardreport gesetzt ist.
Filter/Felder prüfen: Stichprobe mit typischen Daten durchführen.
Ausgabe prüfen: Druck und Export testweise ausführen.
Änderung dokumentieren: Restore-Zeitpunkt, Quelle und verantwortliche Person festhalten.
Qualitätscheck
Nach Änderungen oder Wiederherstellungen sollte ein kurzer Prüflauf erfolgen:
Report lädt: Report lässt sich ohne Fehlermeldung öffnen.
Inhalt plausibel: Felder, Filter und Ergebnisse entsprechen der fachlichen Erwartung.
Standard-Report korrekt: Gewünschter Standard ist je Typ eindeutig gesetzt.
Ausgabe funktioniert: Druck/Export liefern das erwartete Ergebnis.
Häufige Fehler und schnelle Lösung
Falscher Standardreport aktiv: Standard-Checkbox je Typ prüfen (nur ein Standard pro Typ).
Report nach Restore unvollständig: Archivstand und mitgesicherte Optionen (z. B. Grid Layout) prüfen.
Unerwartete Laufzeitprobleme: Runtime-Verweise nicht eigenständig aktivieren, wenn nicht abgestimmt.
Inhalte wirken inkonsistent: Datenbasis (Ressourcen, Schichten, Zuordnungen) und Filterlogik gegenprüfen.

