Tab Nutzungseinheiten
Der Tab Nutzungseinheiten dient dazu, ein großes Gebäude oder Hauptobjekt in kleinerer, spezifische prüfbare Bereiche zu unterteilen.Diese Bereiche können aus verschiedenen Gründen separate verwaltet werden, zum Beispiel für Inspektionen, Abrechnungen oder spezifische Dokumentationen.
Wie funktioniert die Erfassung?
Hauptobjekt: Zuerst wird das gesamte Gebäude, wie ein Einkaufszentrum oder ein Bürogebäude, als
Hauptobjekterfasst.Unterteilung: Innerhalb dieses Hauptobjekts werden alle relevanten Einrichtungen, die separat betrachtet werden sollen, als
Nutzungseinheitangelegt.
Beispiele für Nutzungseinheiten:
Bei einem Einkaufszentrum: Die Unterteilung kann nach Etagen erfolgen (z. B. "Einkaufszentrum Etage-1", "Einkaufszentrum Etage-2"). Innerhalb dieser Etagen können dann noch spezifischere Einheiten wie einzelne Geschäfte (z. B. "Supermarkt", "Nagelstudio") oder Restaurants definiert werden.
Bei einem Bürogebäude: Auch hier kann das gesamte Gebäude als Hauptobjekt dienen, während einzelne Stockwerke oder die Büros verschiedener Mieter als separate Nutzungseinheiten erfasst werden (Beispiel nebenstehend).
Zusammenfassend lässt sich sagen, dass jede Einheit, die aus verwaltungstechnischer oder prüftechnischer Sicht eine eigene Identität erhalten soll, als Nutzungseinheit im System angelegt wird. Dies schafft eine klare Struktur und ermöglicht eine detaillierte Erfassung aller relevanten Bereiche innerhalb eines Hauptobjekts.
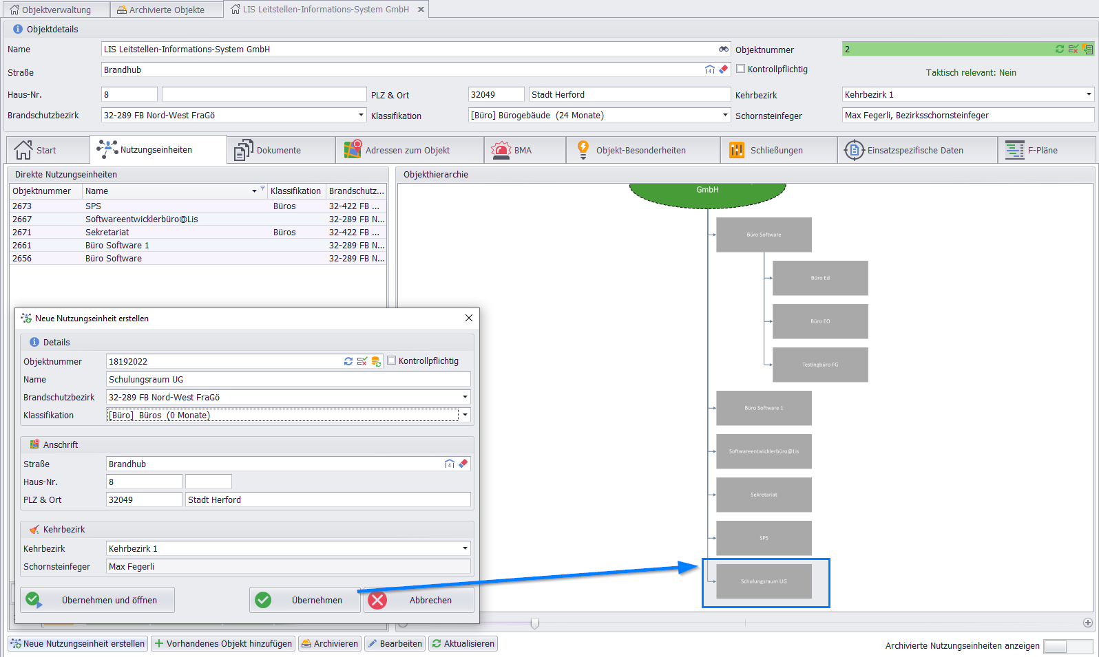
Nutzungseinheit hinzufügen
Das Hinzufügen einer neuen Nutzungseinheit ist ein einfacher Prozess, der es Ihnen ermöglicht, Ihr Hauptobjekt zu strukturieren. Befolgen Sie dazu die folgenden Schritte:
Neue Nutzungseinheit erstellen:
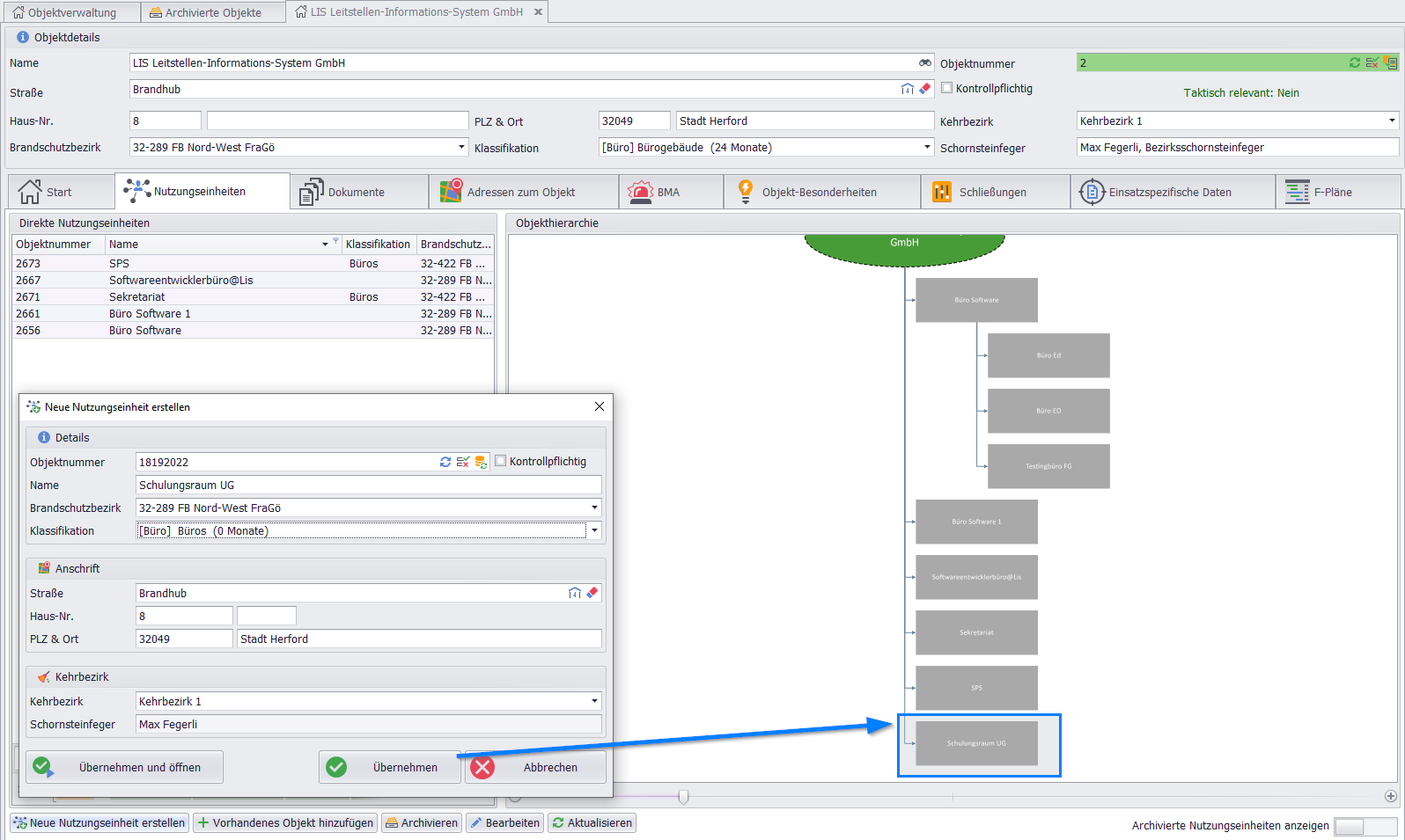
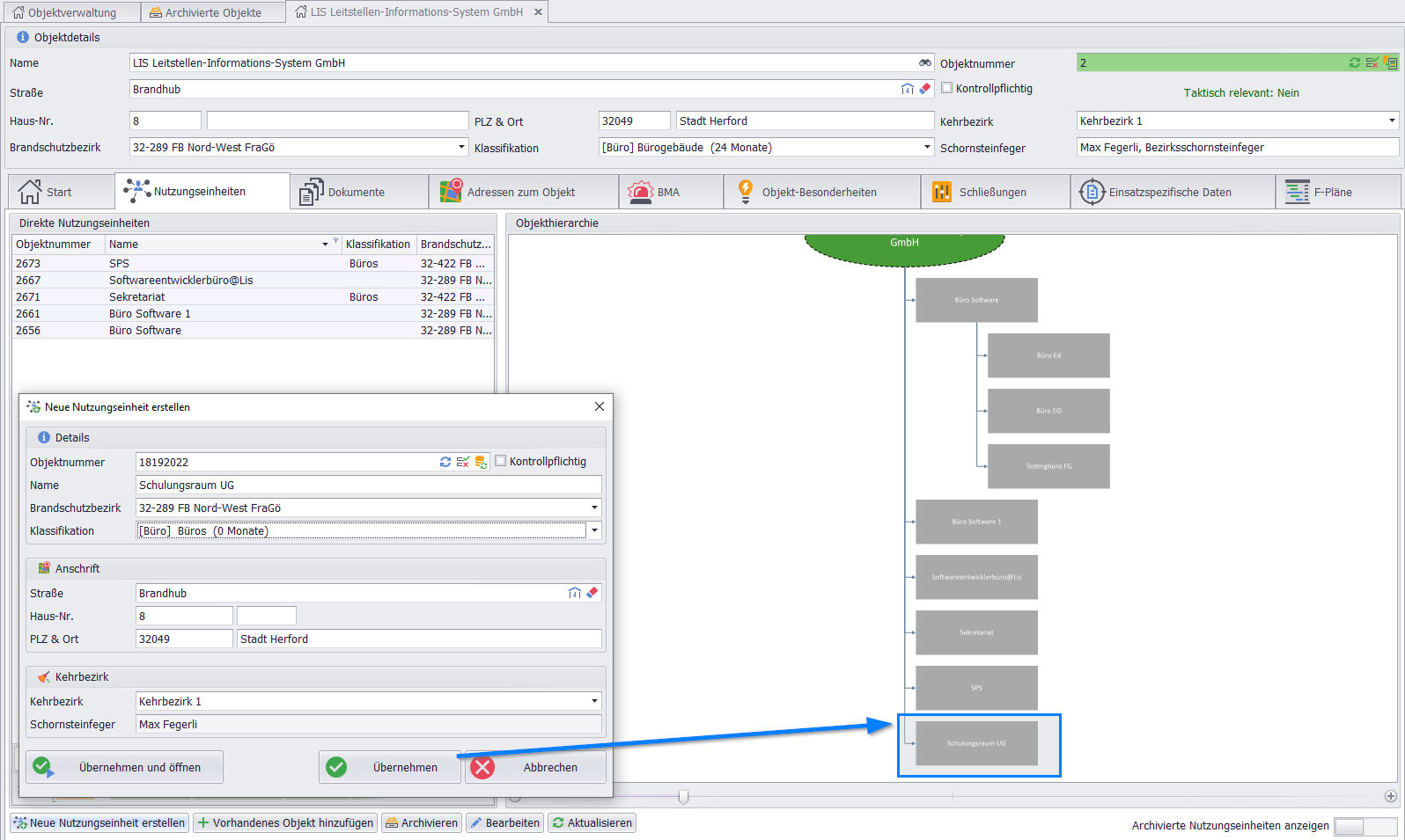
Um eine neue, leere Nutzungseinheit anzulegen, klicken Sie auf das Hauptobjekt und wählen Sie im sich öffnenden Dialog die Option Neue Nutzungseinheit erstellen.
Benennung und Adressdaten:
Vergeben Sie einen
eindeutigen Namenfür die neue Einheit.Die Adresse wird standardmäßig vom Hauptobjekt übernommen. Bei Bedarf können Sie diese Adressdaten später individuell anpassen.
Bestehendes Objekt hinzufügen
Wenn Sie ein bereits existierendes Objekt als Nutzungseinheit hinzufügen möchten, verwenden Sie stattdessen den Button Vorhandenes Objekt hinzufügen. Dies öffnet die Objektauswahl, wo Sie das gewünschte Objekt auswählen und es der Hierarchie des Hauptobjekts zuordnen können
Navigation und Übersicht
Nachdem Sie die Nutzungseinheiten hinzugefügt haben, bietet das System eine klare Übersicht über deren Beziehungen zueinander.
Die Ansicht zeigt Ihnen alle
direkten Nutzungseinheitensowie die gesamteObjekthierarchie, damit Sie die Struktur Ihres Objekts schnell erfassen können.Es ist möglich, einer Nutzungseinheit weitere Untereinheiten zuzuordnen. Dies ist besonders nützlich bei komplexen Objekten mit mehreren Ebenen, wie z. B. einem Gebäude mit mehreren Etagen.
Zum Hauptobjekt zurückkehren
Sobald Sie die Bearbeitung einer Nutzungseinheit abgeschlossen haben, können Sie jederzeit zum Hauptobjekt zurückkehren. Wählen Sie dafür einfach die Option Übergeordnetes Objekt bearbeiten in der Menüleiste. Dort haben Sie Zugriff auf das Hauptobjekt-Stammblatt, um weitere Informationen zu pflegen oder zu ändern.
Objekt archivieren
Beabsichtigen Sie ein Objekt zu archivieren dann gehen Sie wie folgt vor:
Wählen Sie unter
Direkte Nutzungseinheitendas entsprechende Objekt aus,das Sie archivieren möchten, z.B. „2656 Büro Software“.Klicken Sie auf den
Archivieren-Button. Dies startet den Archivierungsprozess und öffnet den DialogObjektkonvertierung.
Übersicht der zu archivierenden Einheiten
Der Dialog zeigt Ihnen in einer Baumstruktur alle zugehörigen Nutzungseinheiten oder untergeordneten Brandschutzobjekte (wie "Büro EO" oder "Testingbüro FG") an. Um die zu archivierenden Einheiten visuell hervorzuheben, klicken Sie auf den Button Archivierte Nutzungseinheiten anzeigen. Die archivierten Objekte werden dann farblich hervorgehoben dargestellt.
Der Hauptvorteil dieses Prozesses ist, dass die Archivierung eines übergeordneten Objekts oder einer übergeordneten Nutzungseinheit automatisch alle untergeordneten Nutzungseinheiten mit in den Ordner der archivierten Objekte verschiebt. Dadurch wird die gesamte Struktur effizient und vollständig aus den aktiven Übersichten entfernt.
Archiviertes Objekt wiederherstellen
Um archivierte Objekte wiederherzustellen, gehen Sie wie folgt vor:
Öffnen Sie das Formular
Archivierten Objekte.Dort finden Sie eine Liste aller archivierten Objekte, die Sie wiederherstellen möchten.Markieren Sie mit der Maus das gewünschte Objekt aus der Liste, das Sie wiederherstellen möchten.
Klicken Sie auf den Button
Objekt wiederherstellen. Dies öffnet den DialogObjektkonvertierung.
Wiederherstellung bestätigen
Im Dialog Objektkonvertierung wählen Sie Übernehmen. Dies stellt die ausgewählte Nutzungseinheit zusammen mit ihrem übergeordneten Brandschutzobjekt wieder her. Wiederholen Sie diesen Schritt für alle zugehörigen Untereinheiten, die bei der Archivierung vom Hauptobjekt getrennt wurden.
Wichtiger Hinweis zum Löschen
Beachten Sie, dass das Löschen eines Brandschutzobjekts endgültig ist. Alle untergeordneten Nutzungseinheiten werden mit dem übergeordneten Objekt gelöscht, und dieser Vorgang kann nicht rückgängig gemacht werden.
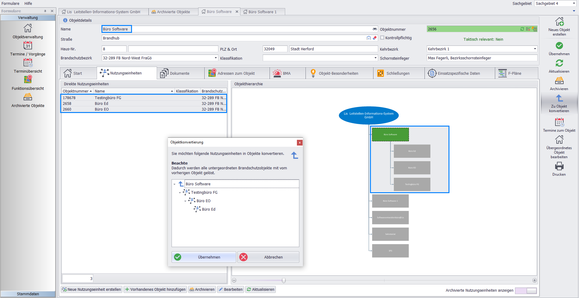
Nutzungseinheit zu Objekt konvertieren
Die Funktion Zu Objekt konvertieren ermöglicht es Ihnen, eine untergeordnete Nutzungseinheit von ihrem übergeordneten Hauptobjekt zu lösen und sie in ein eigenständiges Objekt umzuwandeln. Dies ist nützlich, wenn sich die Rolle oder Funktion eines Objekts ändert.
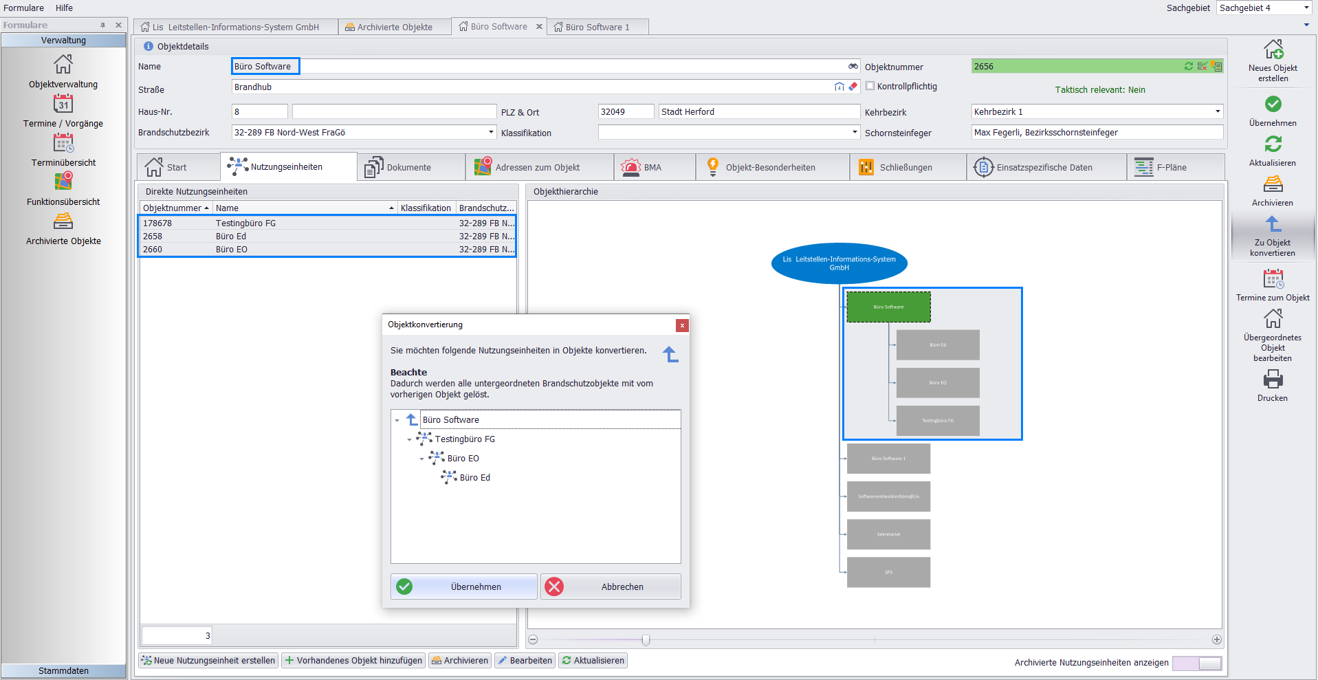
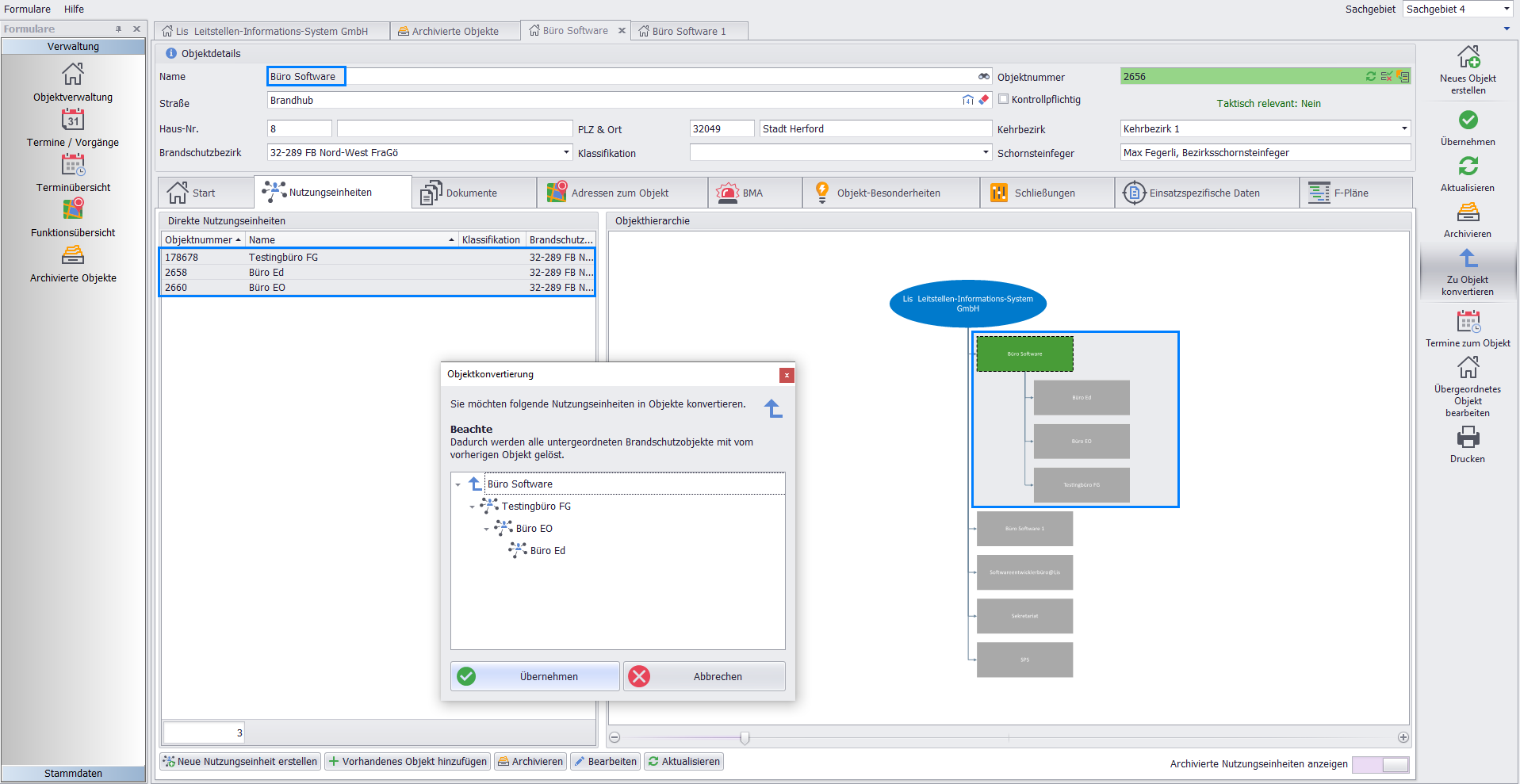
Wählen Sie unter
Direkte Nutzungseinheitendas Objekt aus, das Sie konvertieren möchten, zum Beispiel durch einen Doppelklick. Dadurch öffnet sich das FormularObjektdetails, in dem das ausgewählte Objekt farblich hervorgehoben ist.Klicken Sie im Formular
Objektdetailsauf den ButtonZu Objekt konvertieren.Es öffnet sich der Dialog
Objektkonvertierung,hier sehen Sie alle untergeordneten Brandobjekte, die von der gewählten Einheit gelöst werden.Bestätigen Sie den Vorgang mit
Übernehmen. Die ehemalige Nutzungseinheit ist nun ein eigenständiges Objekt und nicht mehr Teil der ursprünglichen Hierarchie.
Dieser Prozess gibt Ihnen die Flexibilität, die Objektstruktur in der Brandschutzverwaltung an geänderte Gegebenheiten anzupassen.

